Join GitHub today
GitHub is home to over 28 million developers working together to host and review code, manage projects, and build software together.
Sign upFix architecture diagram on Admin API #2883
Comments
woju
added this to the Release 4.0 milestone
Jul 4, 2017
andrewdavidwong
assigned
rootkovska
Jul 8, 2017
This comment has been minimized.
Show comment
Hide comment
This comment has been minimized.
andrewdavidwong
Jul 8, 2017
Member
@rootkovska: Are you the correct assignee for this task? If not, who is?
|
@rootkovska: Are you the correct assignee for this task? If not, who is? |
This comment has been minimized.
Show comment
Hide comment
This comment has been minimized.
rootkovska
Jul 24, 2017
Member
I will make a new diagram as part of my upcoming new post about Core3.
|
I will make a new diagram as part of my upcoming new post about Core3. |
This comment has been minimized.
Show comment
Hide comment
This comment has been minimized.
This comment has been minimized.
Show comment
Hide comment
This comment has been minimized.
woju
Aug 17, 2017
Member
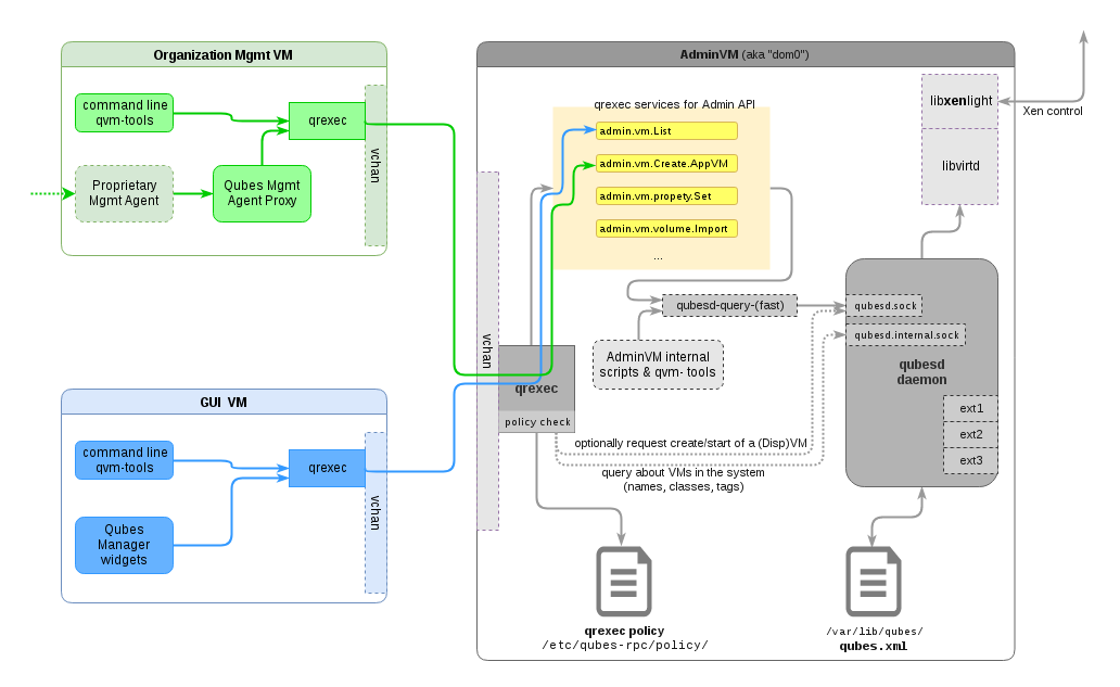
- Policy check dashed arrow ("query about VMs [...]") should end at bot
qubesd.sockandqubesd.internal.sock. It callsadmin.vm.CreateDisposableandadmin.vm.Startfromqubesd.sock. I think this is an important detail that this is not just "query" but this can initiate some non-trivial actions, irrespective of the fact that this won't happen in typical AdminAPI scenario, which doesn't have$dispvmas permitted policy destination. - Currently qrexec services use
qubesd-query-fast, notqubesd-query(.py). - Third case is when someone is using AdminAPI-enabled tools (like
qvm-*CLI) from dom0 itself). Then the tool calls/etc/qubes-rpc/admin.*scripts via subprocess module and the policy is not evaluated.
|
This comment has been minimized.
Show comment
Hide comment
This comment has been minimized.
This comment has been minimized.
Show comment
Hide comment
This comment has been minimized.
woju
Aug 22, 2017
Member
Ymmm, the third point from my previous comment is still pending. qvm-tools from dom0 run those yellow scripts (/etc/qubes-rpc/admin.vm.*), not the qubesd-query* tool. This is for those calls that have some logic in those scripts. Currently some storage calls have non-trivial scripts, for example *.volume.Import does not pipe the whole payload through qubesd like every other call, but saves it directly. (For simplicity of parser qubesd buffers whole call before handling it, so it is clamped at IIRC 64KiB, so we can't process multiple GB image).
For subconscious clarity, I'd also move the "AdminVM internal scripts..." node to the left of the yellow box, because those scripts run "in parallel" to "the other qvm-tools" from "GUI VM".
In every other respect, the graph is perfect. :)
|
Ymmm, the third point from my previous comment is still pending. For subconscious clarity, I'd also move the "AdminVM internal scripts..." node to the left of the yellow box, because those scripts run "in parallel" to "the other qvm-tools" from "GUI VM". In every other respect, the graph is perfect. :) |
This comment has been minimized.
Show comment
Hide comment
This comment has been minimized.
rootkovska
Aug 23, 2017
Member
There are some limits to how much details one can put on a diagram, before its value diminishes greatly (after all the whole point of a diagram is to be some kind of a simplification of the sources, or else we would just link to the sources ;).
For the diagram above I've even debated whether to depict the qubesd-query* tool, as it really changes nearly nothing for the (security) arch (unlike e.g. qrexec vs socket calling, which implies policy protection or not), but I left it since it might be useful in debugging/playing with the qubesd API manually, so wanted it to be obvious that there is a tool for this.
(Yet your comment about policy check being able to create/start VMs was an important one).
|
There are some limits to how much details one can put on a diagram, before its value diminishes greatly (after all the whole point of a diagram is to be some kind of a simplification of the sources, or else we would just link to the sources ;). For the diagram above I've even debated whether to depict the qubesd-query* tool, as it really changes nearly nothing for the (security) arch (unlike e.g. qrexec vs socket calling, which implies policy protection or not), but I left it since it might be useful in debugging/playing with the qubesd API manually, so wanted it to be obvious that there is a tool for this. (Yet your comment about policy check being able to create/start VMs was an important one). |


woju commentedJul 4, 2017
The diagram https://www.qubes-os.org/attachment/wiki/AdminAPI/admin-api-architecture.svg is wrong in that policy query directly parses policy files (this is not done via qubesd), but from qubesd it only gets all vm's state dumped.
Cc: @marmarek @andrewdavidwong