diff --git a/README.md b/README.md
index ff7c914..022cf0f 100644
--- a/README.md
+++ b/README.md
@@ -1,247 +1,253 @@
-# TEAM VIEWPOINT
+# 팀 **깍까오독**의 **GROOMEONG** 서비스 소개 페이지입니다.
+
+# 서비스 기획의도

-
+1인 가구 증가, 인구 고령화에 따라 반려동물로 강아지를 키우는 사람들이 많아지면서 강아지를 위한 다양한 서비스들이 늘어나고 있습니다. 저희는 강아지를 위한 다양한 서비스 중에서 **강아지 미용샵**에 주목했습니다. 강아지 미용샵 검색 시 소비자가 원하는 **미용샵 정보**가 아닌 광고 사이트가 많아 비공식적인 커뮤니티 사이트에 의지해 미용샵을 찾아야 하는 불편함이 있었습니다.
+
+따라서 저희는 이런 불편함을 해소하고자 _우리 동네 반려견 미용샵, 한 눈에 볼 수 없을까?_ 기획 의도에 따라 '**GROOMEONG**' 서비스를 계획하고 개발하였습니다.
-# GROOMEONG
+> '**GROOMEONG**'은 특정 지역의 반려견 미용샵 목록을 조회하고 예약할 수 있는 서비스로, 견주들이 강아지 미용샵을 지금보다 편리하게 이용할 수 있게 하였습니다.
-동네 공원을 나가면 강아지 산책하시는 분들이 대다수이고, 반려동물들을 많이 키우는 트랜드에 맞춰서
-강아지 호텔, 강아지 수영장, 강아지 펫샵 ,강아지 미용샵 등등 다양한 서비스들이 늘어나고 있습니다.
-강아지 미용샵 검색 시 , 소비자가 원하는 '샵 정보' 보다는 홍보 사이트가 많아 비공식적인 커뮤니티 사이트에 의지해 업체를 찾아야 한다. 그래서 저희가 개발을 한 웹 어플리케이션이 있다!!!
-저희 '**GROOMENOG**' 강아지 미용샵을 견주들이 더 편리하게 이용 할 수 있도록 하기 위한 특정 지역들에 반려견 미용업체 목록을 한 번에 볼 수 있는 서비스입니다. 🐶
+
+
+# 팀원 소개
-### 반짝이는 별 같은 댕댕이 🐶🧡
+
-반려견의 뷰티를 위한 웹 게더🐶 '**그루멍**'
+
-# 팀원 소개
+# 시연 GIF
+
+## 랜딩 페이지
+
+
+
+
+
+## 메인 페이지
+
+
+
+
+
+## 로그인 & 회원가입 페이지
+
+
+
+
+
+## 마이 페이지
+
+
+
+
-| 이름 | 역할 | 담당 부분 |
-| ---------- | ------------ | --------- |
-| **홍예림** | 팀장, 백엔드 | |
-| 김태윤 | 백엔드 | |
-| 조주현 | 백엔드 | |
-| 허광기 | 프론트엔드 | |
-| 길재훈 | 프론트엔드 | |
-| 권현재 | 프론트엔드 | |
-| 김하은 | 프론트엔드 | |
+## 강아지 페이지
+
+
+
+
+
+## 지도 페이지
+
+
+
+
+
+## 예약 페이지
+
+
+
+
+
+## 리뷰 페이지
+
+
-# 기술 스텍
+# 기술 스택
-
+
-# Flow Chart
+# 플로우 차트
-
+
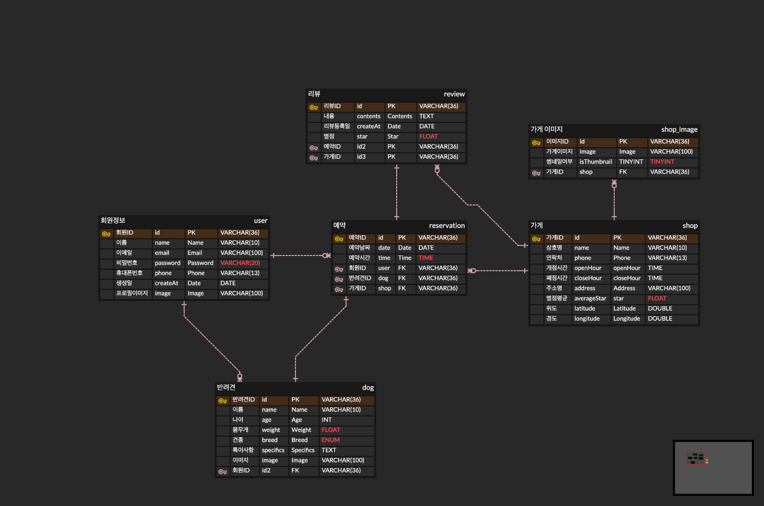
# ERD
-
+
# API 명세서
-
+
# 서버 폴더 구조
-```
+```md
.
└── 📂 backend /
- ├── 📂 .vscode/
- │ └── 🧸 settings.json
- ├── 📂 elk/
- │ └── 📂 logstash/
- │ ├── 🧸 auto-template copy.json
- │ ├── 🧸 auto-template.json
- │ ├── 🧸 auto-template2.json
- │ ├── ⚙️ logstash.conf
- │ └── 🫕 mysql-connector-java-8.0.28.jar
- ├── 📂 src/
- │ ├── 📂 apis/
- │ │ ├── 📂 auth/
- │ │ │ ├── 📂 __test__/
- │ │ │ │ ├── 📝 auth.mocking.dummy.ts
- │ │ │ │ ├── 🛎️ auth.resolver.spec.ts
- │ │ │ │ └── 🛎️ auth.service.spec.ts
- │ │ │ ├── 📂 guards/
- │ │ │ │ ├── 📝 dynamic-auth.guard-02.ts
- │ │ │ │ └── 🔐 gql-auth.guard.ts
- │ │ │ ├── 📂 interface/
- │ │ │ │ └── 📝 auth.interface.ts
- │ │ │ ├── 📂 streategies/
- │ │ │ │ ├── 📝 jwt-access.strategy.ts
- │ │ │ │ ├── 📝 jwt-refresh.stratehy.ts
- │ │ │ │ ├── 📝 jwt-social-google.strategy.ts
- │ │ │ │ └── 📝 jwt-social-kakao.strategy.ts
- │ │ │ ├── 📝 auth.controller.ts
- │ │ │ ├── 📝 auth.module.ts
- │ │ │ ├── 📝 auth.resovler.ts
- │ │ │ └── 📝 auth.service.ts
- │ │ ├── 📂 dogs/
- │ │ │ ├── 📂 __test/
- │ │ │ │ └── 🛎️ dogs.resolver.spec.ts
- │ │ │ ├── 📂 dto/
- │ │ │ │ ├── 📝 create-dog.input
- │ │ │ │ └── 📝 update-dog.input
- │ │ │ ├── 📂 entities/
- │ │ │ │ └── 📝 dog.entity.ts
- │ │ │ ├── 📂 enum/
- │ │ │ │ └── 📝 dog-type.enum.ts
- │ │ │ ├── 📂 interfaces/
- │ │ │ │ └── 📝 dogs-service.interface.ts
- │ │ │ ├── 📝 dogs.module.ts
- │ │ │ ├── 📝 dogs.resolver.ts
- │ │ │ └── 📝 dogs.service.ts
- │ │ ├── 📂 files/
- │ │ │ ├── 📂 interfaces/
- │ │ │ │ └── 📝 files-service.interface
- │ │ │ ├── 📝 files.module.ts
- │ │ │ ├── 📝 files.resolver.ts
- │ │ │ └── 📝 files.service.ts
- │ │ ├── 📂 reservations/
- │ │ │ ├── 📂 dto/
- │ │ │ │ └── 📝 create-reservation.input.ts
- │ │ │ ├── 📂 entities/
- │ │ │ │ └── 📝 reservation.entity.ts
- │ │ │ ├── 📂 interfaces
- │ │ │ ├── 📝 reservation.module.ts
- │ │ │ ├── 📝 reservation.resolver.ts
- │ │ │ └── 📝 reservation.service.ts
- │ │ ├── 📂 reviews/
- │ │ │ ├── 📂 dto/
- │ │ │ │ └── 📝 create-review.input.ts
- │ │ │ ├── 📂 entities/
- │ │ │ │ └── 📝 review.entity.ts
- │ │ │ ├── 📂 interfaces/
- │ │ │ │ └── 📝 reviews-service.interface.ts
- │ │ │ ├── 📝 reviews.module.ts
- │ │ │ ├── 📝 reviews.resolver.ts
- │ │ │ └── 📝 reviews.service.ts
- │ │ ├── 📂 shop-review/
- │ │ │ ├── 📂 dto/
- │ │ │ │ └── 📝 return-shop-review.output
- │ │ │ ├── 📝 shop-review.module.ts
- │ │ │ ├── 📝 shop-review.resolver.ts
- │ │ │ └── 📝 shop-review.service.ts
- │ │ ├── 📂 shopImages/
- │ │ │ ├── 📂 __test__/
- │ │ │ │ ├── 📝 shopImage.moking.dummy.ts
- │ │ │ │ ├── 🛎️ shopImage.resolver.spec.ts
- │ │ │ │ └── 🛎️ shopImage.service.spec.ts
- │ │ │ ├── 📂 dto/
- │ │ │ │ ├── 📝 save-shopImage.input.ts
- │ │ │ │ └── 📝 update-shopImage.input.ts
- │ │ │ ├── 📂 entities/
- │ │ │ │ └── 📝 shopImages.entity.ts
- │ │ │ ├── 📂 interfaces/
- │ │ │ │ └── 📝 shopImages-service.interface.ts
- │ │ │ ├── 📝 shopImage.module.ts
- │ │ │ ├── 📝 shopImage.resolver.ts
- │ │ │ └── 📝 shopImage.service.ts
- │ │ ├── 📂 shops/
- │ │ │ ├── 📂 __test__/
- │ │ │ │ └── 🛎️ shops.service.spec.ts
- │ │ │ ├── 📂 dto/
- │ │ │ │ ├── 📝 create-shop.input.ts
- │ │ │ │ ├── 📝 return-shop.output.ts
- │ │ │ │ └── 📝 update-shop.input.ts
- │ │ │ ├── 📂 entities/
- │ │ │ │ └── 📝 shop.entity.ts
- │ │ │ ├── 📂 interfaces/
- │ │ │ │ └── 📝 shops-service.interface.ts
- │ │ │ ├── 📝 shops.module.ts
- │ │ │ ├── 📝 shops.resolver.ts
- │ │ │ └── 📝 shops.service.ts
- │ │ └── 📂 users/
- │ │ ├── 📂 __test__/
- │ │ │ └── 🛎️ users.service.spec.ts
- │ │ ├── 📂 dto/
- │ │ │ ├── 📝 create-users.input.ts
- │ │ │ └── 📝 update-users.input.ts
- │ │ ├── 📂 entities/
- │ │ │ └── 📝 user.entity.ts
- │ │ ├── 📂 interface/
- │ │ │ └── 📝 users.interface.ts
- │ │ ├── 📝 user.module.ts
- │ │ ├── 📝 user.resolver.ts
- │ │ └── 📝 user.service.ts
- │ ├── 📂 commons/
- │ │ ├── 📂 filter/
- │ │ │ └── 📝 http-exception.filter.ts
- │ │ ├── 📂 interface/
- │ │ │ └── 📝 context.ts
- │ │ └── 📂 utils/
- │ │ ├── 📝 addresscode.ts
- │ │ └── 📝 utils.ts
- │ ├── 📂 test/
- │ │ ├── 🛎️ app.e2e-spec.ts
- │ │ └── 🧸 jest-e2e.json
- │ ├── 📝 app.controller.ts
- │ ├── 📝 app.module.ts
- │ └── 📝 main.ts
- ├── 🐳 .dockerignore
- ├── 📝 .env.docker
- ├── 📝 .env.prod
- ├── 📝 .eslintrc.js
- ├── 📝 .gitignore
- ├── 📝 .prettierrc
- ├── 🐳 docker-compose.prod.yaml
- ├── 🐳 docker-compose.yaml
- ├── 🐳 Dockerfile
- ├── 🐳 Dockerfile.elasticsearch
- ├── 🐳 Dockerfile.logstash
- ├── 🐳 Dockerfile.prod
- ├── 🧸 nest-cli.json
- ├── 🧸 package.json
- ├── 🧸 project-groomeong-34231f48bd14.json
- ├── 📝 README.md
- ├── 🧸 settings.json
- ├── 🧸 tsconfig.build.json
- ├── 🧸 tsconfig.json
- ├── 📝 yarn-error.log
- └── 📝 yarn.lock
-```
-
-
-
-# .env
-
-```
-DATABASE_TYPE
-DATABASE_HOST
-DATABASE_PORT
-DATABASE_USERNAME
-DATABASE_PASSWORD
-DATABASE_DATABASE
-JWT_ACCESS_KEY
-JWT_REFRESH_KEY
-GOOGLE_CLIENT_ID
-GOOGLE_CLIENT_SECRET
-KAKAO_CLIENT_ID
-KAKAO_CLIENT_SECRET
-EMAIL_USER
-EMAIL_PASS
-EMAIL_HOST
-EMAIL_FROM_USER_NAME
-GCP_BUCKET_NAME
-GCP_PROJECT_ID
-GCP_KEY_FILENAME
-GOOGLE_MAP_API_KEY
-REDIS_URL
-OPENSEARCH_ID
-OPENSEARCH_PWD
-
+├── 📂 .vscode/
+│ └── 🧸 settings.json
+├── 📂 elk/
+│ └── 📂 logstash/
+│ ├── 🧸 auto-template.json
+│ ├── ⚙️ logstash.conf
+│ └── 🫕 mysql-connector-java-8.0.28.jar
+├── 📂 src/
+│ ├── 📂 apis/
+│ │ ├── 📂 auth/
+│ │ │ ├── 📂 **test**/
+│ │ │ │ ├── 📝 auth.mocking.dummy.ts
+│ │ │ │ ├── 🛎️ auth.resolver.spec.ts
+│ │ │ │ └── 🛎️ auth.service.spec.ts
+│ │ │ ├── 📂 guards/
+│ │ │ │ ├── 📝 dynamic-auth.guard-02.ts
+│ │ │ │ └── 🔐 gql-auth.guard.ts
+│ │ │ ├── 📂 interface/
+│ │ │ │ └── 📝 auth.interface.ts
+│ │ │ ├── 📂 streategies/
+│ │ │ │ ├── 📝 jwt-access.strategy.ts
+│ │ │ │ ├── 📝 jwt-refresh.stratehy.ts
+│ │ │ │ ├── 📝 jwt-social-google.strategy.ts
+│ │ │ │ └── 📝 jwt-social-kakao.strategy.ts
+│ │ │ ├── 📝 auth.controller.ts
+│ │ │ ├── 📝 auth.module.ts
+│ │ │ ├── 📝 auth.resovler.ts
+│ │ │ └── 📝 auth.service.ts
+│ │ ├── 📂 dogs/
+│ │ │ ├── 📂 **test/
+│ │ │ │ └── 🛎️ dogs.resolver.spec.ts
+│ │ │ ├── 📂 dto/
+│ │ │ │ ├── 📝 create-dog.input
+│ │ │ │ └── 📝 update-dog.input
+│ │ │ ├── 📂 entities/
+│ │ │ │ └── 📝 dog.entity.ts
+│ │ │ ├── 📂 enum/
+│ │ │ │ └── 📝 dog-type.enum.ts
+│ │ │ ├── 📂 interfaces/
+│ │ │ │ └── 📝 dogs-service.interface.ts
+│ │ │ ├── 📝 dogs.module.ts
+│ │ │ ├── 📝 dogs.resolver.ts
+│ │ │ └── 📝 dogs.service.ts
+│ │ ├── 📂 files/
+│ │ │ ├── 📂 interfaces/
+│ │ │ │ └── 📝 files-service.interface
+│ │ │ ├── 📝 files.module.ts
+│ │ │ ├── 📝 files.resolver.ts
+│ │ │ └── 📝 files.service.ts
+│ │ ├── 📂 reservations/
+│ │ │ ├── 📂 dto/
+│ │ │ │ └── 📝 create-reservation.input.ts
+│ │ │ ├── 📂 entities/
+│ │ │ │ └── 📝 reservation.entity.ts
+│ │ │ ├── 📂 interfaces
+│ │ │ ├── 📝 reservation.module.ts
+│ │ │ ├── 📝 reservation.resolver.ts
+│ │ │ └── 📝 reservation.service.ts
+│ │ ├── 📂 reviews/
+│ │ │ ├── 📂 dto/
+│ │ │ │ └── 📝 create-review.input.ts
+│ │ │ ├── 📂 entities/
+│ │ │ │ └── 📝 review.entity.ts
+│ │ │ ├── 📂 interfaces/
+│ │ │ │ └── 📝 reviews-service.interface.ts
+│ │ │ ├── 📝 reviews.module.ts
+│ │ │ ├── 📝 reviews.resolver.ts
+│ │ │ └── 📝 reviews.service.ts
+│ │ ├── 📂 shop-review/
+│ │ │ ├── 📂 dto/
+│ │ │ │ └── 📝 return-shop-review.output
+│ │ │ ├── 📝 shop-review.module.ts
+│ │ │ ├── 📝 shop-review.resolver.ts
+│ │ │ └── 📝 shop-review.service.ts
+│ │ ├── 📂 shopImages/
+│ │ │ ├── 📂 **test**/
+│ │ │ │ ├── 📝 shopImage.moking.dummy.ts
+│ │ │ │ ├── 🛎️ shopImage.resolver.spec.ts
+│ │ │ │ └── 🛎️ shopImage.service.spec.ts
+│ │ │ ├── 📂 dto/
+│ │ │ │ ├── 📝 save-shopImage.input.ts
+│ │ │ │ └── 📝 update-shopImage.input.ts
+│ │ │ ├── 📂 entities/
+│ │ │ │ └── 📝 shopImages.entity.ts
+│ │ │ ├── 📂 interfaces/
+│ │ │ │ └── 📝 shopImages-service.interface.ts
+│ │ │ ├── 📝 shopImage.module.ts
+│ │ │ ├── 📝 shopImage.resolver.ts
+│ │ │ └── 📝 shopImage.service.ts
+│ │ ├── 📂 shops/
+│ │ │ ├── 📂 **test**/
+│ │ │ │ └── 🛎️ shops.service.spec.ts
+│ │ │ ├── 📂 dto/
+│ │ │ │ ├── 📝 create-shop.input.ts
+│ │ │ │ ├── 📝 return-shop.output.ts
+│ │ │ │ └── 📝 update-shop.input.ts
+│ │ │ ├── 📂 entities/
+│ │ │ │ └── 📝 shop.entity.ts
+│ │ │ ├── 📂 interfaces/
+│ │ │ │ └── 📝 shops-service.interface.ts
+│ │ │ ├── 📝 shops.module.ts
+│ │ │ ├── 📝 shops.resolver.ts
+│ │ │ └── 📝 shops.service.ts
+│ │ └── 📂 users/
+│ │ ├── 📂 **test\_\_/
+│ │ │ └── 🛎️ users.service.spec.ts
+│ │ ├── 📂 dto/
+│ │ │ ├── 📝 create-users.input.ts
+│ │ │ └── 📝 update-users.input.ts
+│ │ ├── 📂 entities/
+│ │ │ └── 📝 user.entity.ts
+│ │ ├── 📂 interface/
+│ │ │ └── 📝 users.interface.ts
+│ │ ├── 📝 user.module.ts
+│ │ ├── 📝 user.resolver.ts
+│ │ └── 📝 user.service.ts
+│ ├── 📂 commons/
+│ │ ├── 📂 filter/
+│ │ │ └── 📝 http-exception.filter.ts
+│ │ ├── 📂 interface/
+│ │ │ └── 📝 context.ts
+│ │ └── 📂 utils/
+│ │ ├── 📝 addresscode.ts
+│ │ └── 📝 utils.ts
+│ ├── 📂 test/
+│ │ ├── 🛎️ app.e2e-spec.ts
+│ │ └── 🧸 jest-e2e.json
+│ ├── 📝 app.controller.ts
+│ ├── 📝 app.module.ts
+│ └── 📝 main.ts
+├── 🐳 .dockerignore
+├── 📝 .env.docker
+├── 📝 .env.prod
+├── 📝 .eslintrc.js
+├── 📝 .gitignore
+├── 📝 .prettierrc
+├── 🐳 docker-compose.prod.yaml
+├── 🐳 docker-compose.yaml
+├── 🐳 Dockerfile
+├── 🐳 Dockerfile.elasticsearch
+├── 🐳 Dockerfile.logstash
+├── 🐳 Dockerfile.prod
+├── 🧸 nest-cli.json
+├── 🧸 package.json
+├── 🧸 project-groomeong-34231f48bd14.json
+├── 📝 README.md
+├── 🧸 settings.json
+├── 🧸 tsconfig.build.json
+├── 🧸 tsconfig.json
+├── 📝 yarn-error.log
+└── 📝 yarn.lock
```
diff --git a/cloudbuild.yaml b/cloudbuild.yaml
index 75a10fe..3a233a7 100644
--- a/cloudbuild.yaml
+++ b/cloudbuild.yaml
@@ -16,7 +16,7 @@ steps:
- set
- image
- deployment/groomeong-backend
- - backend-sha256-1=asia.gcr.io/project-groomeong/backend:2.5
+ - backend-sha256-1=asia.gcr.io/project-groomeong/backend:2.7
env:
- CLOUDSDK_COMPUTE_ZONE=asia-northeast3
- CLOUDSDK_CONTAINER_CLUSTER=autopilot-cluster-5
@@ -26,7 +26,7 @@ steps:
- set
- image
- deployment/groomeong-logstash
- - logstash-sha256-1=asia.gcr.io/project-groomeong/logstash:1.2
+ - logstash-sha256-1=asia.gcr.io/project-groomeong/logstash:1.3
env:
- CLOUDSDK_COMPUTE_ZONE=asia-northeast3
- CLOUDSDK_CONTAINER_CLUSTER=autopilot-cluster-5
diff --git a/docker-compose.prod.yaml b/docker-compose.prod.yaml
index 464223a..6963a74 100644
--- a/docker-compose.prod.yaml
+++ b/docker-compose.prod.yaml
@@ -2,14 +2,14 @@ version: '3.7'
services:
my-backend:
- image: asia.gcr.io/project-groomeong/backend:2.5
+ image: asia.gcr.io/project-groomeong/backend:2.7
platform: linux/x86_64
build:
context: .
dockerfile: Dockerfile.prod
logstash:
- image: asia.gcr.io/project-groomeong/logstash:1.2
+ image: asia.gcr.io/project-groomeong/logstash:1.3
platform: linux/x86_64
build:
context: .
diff --git a/elk/logstash/logstash.prod.conf b/elk/logstash/logstash.prod.conf
index 84adb20..f850e4f 100644
--- a/elk/logstash/logstash.prod.conf
+++ b/elk/logstash/logstash.prod.conf
@@ -5,7 +5,7 @@ input {
jdbc_connection_string => "jdbc:mysql://10.42.208.3:3306/prod" # jdbc:mysql://SQL인스턴스비공개IP주소:포트번호/db이름
jdbc_user => "root"
jdbc_password => "root"
- schedule => "*/30 * * * *"
+ schedule => "*/5 * * * *"
use_column_value => true
tracking_column => "updatedat"
tracking_column_type => "numeric"
diff --git a/src/apis/dogs/__test__/dogs.mocking.ts b/src/apis/dogs/__test__/dogs.mocking.ts
index 27ae5af..8061e56 100644
--- a/src/apis/dogs/__test__/dogs.mocking.ts
+++ b/src/apis/dogs/__test__/dogs.mocking.ts
@@ -26,17 +26,3 @@ export const MOCK_DOG = {
deletedAt: null,
userId: 'c84fa63e-7a05-4cd5-b015-d4db9a262b18',
};
-
-export const UPDATED_MOCK_DOG = {
- id: '3ce6246c-f37a-426e-b95a-b38ec6d55f4e',
- name: '댕댕이',
- age: 5,
- weight: 10.5,
- breed: DOG_TYPE.LARGE,
- specifics: '성격이 착해요',
- image:
- 'https://storage.cloud.google.com/groomeong-storage/origin/dog/a6c16f50-2946-4dfb-9785-a782cea6c570/%03b%EF%BF%BD2.jpeg',
- createdAt: '2023-03-21 12:13:02.011088',
- deletedAt: null,
- userId: 'c84fa63e-7a05-4cd5-b015-d4db9a262b18',
-};
diff --git a/src/apis/dogs/__test__/dogs.resolver.spec.ts b/src/apis/dogs/__test__/dogs.resolver.spec.ts
index f6634df..24c828b 100644
--- a/src/apis/dogs/__test__/dogs.resolver.spec.ts
+++ b/src/apis/dogs/__test__/dogs.resolver.spec.ts
@@ -7,11 +7,9 @@ import * as httpMocks from 'node-mocks-http';
import { IContext } from 'src/commons/interface/context';
import { User } from 'src/apis/users/entities/user.entity';
import { CreateDogInput } from '../dto/create-dog.input';
-import { UpdateDogInput } from '../dto/update-dog.input';
-import { MOCK_DOG, MOCK_USER, UPDATED_MOCK_DOG } from './dogs.mocking';
+import { MOCK_DOG, MOCK_USER } from './dogs.mocking';
import { getRepositoryToken } from '@nestjs/typeorm';
import { Dog } from '../entities/dog.entity';
-import { DOG_TYPE } from '../enum/dog-type.enum';
describe('DogsResolver', () => {
let dogsResolver: DogsResolver;
@@ -146,64 +144,6 @@ describe('DogsResolver', () => {
});
});
- describe('updateDog', () => {
- const updateDogInput: UpdateDogInput = {
- weight: UPDATED_MOCK_DOG.weight,
- breed: UPDATED_MOCK_DOG.breed,
- };
-
- it('업데이트한 강아지 정보를 리턴해야 함', async () => {
- mockDogsRepository.findOne.mockImplementation(
- (where: { id: string }, relations: { user: true }) => MOCK_DOG,
- );
- mockDogsService.findOneById.mockImplementation((id: string) => MOCK_DOG);
- mockDogsRepository.save.mockImplementation(
- (
- id: string,
- name: string,
- age: number,
- weight: number,
- breed: DOG_TYPE,
- specifics: string,
- image: string,
- createdAt: Date,
- deleledAt: Date,
- userId: string,
- ) => UPDATED_MOCK_DOG,
- );
- mockDogsService.updateOneById.mockImplementation(
- (id: string, updateDogInput: UpdateDogInput) => UPDATED_MOCK_DOG,
- );
-
- const result = await dogsResolver.updateDog(MOCK_DOG.id, updateDogInput);
- expect(result).toEqual(UPDATED_MOCK_DOG);
- expect(mockDogsService.updateOneById).toHaveBeenCalledWith({
- id: MOCK_DOG.id,
- updateDogInput,
- });
- });
-
- it('NotFoundException을 던져야 함', () => {
- const invalidMockId = '3ce6246c-f37a-426e-b95a-b38ec6d55f4f';
- mockDogsRepository.findOne.mockImplementation(
- (where: { id: string }) => null,
- );
-
- try {
- dogsResolver.updateDog(invalidMockId, updateDogInput);
- } catch (error) {
- expect(error).toBeInstanceOf(NotFoundException);
- expect(error.message).toBe(
- `id ${invalidMockId}를 갖는 강아지를 찾을 수 없음`,
- );
- }
- expect(mockDogsService.updateOneById).toHaveBeenCalledWith({
- id: invalidMockId,
- updateDogInput,
- });
- });
- });
-
describe('deleteDog', () => {
it('삭제 여부 true를 반환해야 함', async () => {
mockDogsRepository.findOne.mockImplementation(
diff --git a/src/apis/reviews/reviews.resolver.ts b/src/apis/reviews/reviews.resolver.ts
index 56619ff..5e5a2b0 100644
--- a/src/apis/reviews/reviews.resolver.ts
+++ b/src/apis/reviews/reviews.resolver.ts
@@ -12,18 +12,20 @@ export class ReviewsResolver {
private readonly reviewsService: ReviewsService, //
) {}
- @Query(() => Review, {
- description: 'Return: 리뷰ID 기준으로 1개 불러오기',
- })
+ @Query(
+ () => Review, //
+ { description: 'Return: 리뷰ID 기준으로 1개 불러오기' },
+ )
fetchReview(
@Args('reviewId') reviewId: string, //
): Promise {
return this.reviewsService.find({ reviewId });
}
- @Query(() => [Review], {
- description: 'Return: 가게ID 기준으로 모든 리뷰 불러오기',
- })
+ @Query(
+ () => [Review], //
+ { description: 'Return: 가게ID 기준으로 모든 리뷰 불러오기' },
+ )
async fetchReviewsByShopId(
@Args({ name: 'page', defaultValue: 1, nullable: true })
page: number, //
@@ -40,9 +42,10 @@ export class ReviewsResolver {
}
@UseGuards(GqlAuthGuard('access'))
- @Mutation(() => Review, {
- description: 'Return: 신규 생성된 리뷰 데이터',
- })
+ @Mutation(
+ () => Review, //
+ { description: 'Return: 신규 생성된 리뷰 데이터' },
+ )
createReview(
@Args('createReviewInput') createReviewInput: CreateReviewInput, //
@Context() context: IContext,
@@ -54,9 +57,10 @@ export class ReviewsResolver {
});
}
- @Mutation(() => Boolean, {
- description: 'Return: 리뷰 삭제 후 true 반환',
- })
+ @Mutation(
+ () => Boolean, //
+ { description: 'Return: 리뷰 삭제 후 true 반환' },
+ )
deleteReview(
@Args('reviewId') id: string, //
): Promise {
diff --git a/src/apis/reviews/reviews.service.ts b/src/apis/reviews/reviews.service.ts
index 43320ee..a076800 100644
--- a/src/apis/reviews/reviews.service.ts
+++ b/src/apis/reviews/reviews.service.ts
@@ -23,7 +23,6 @@ export class ReviewsService {
private readonly shopsService: ShopsService,
) {}
- // 리뷰 가져오기
async find({ reviewId }: IReviewServiceFindById): Promise {
const result = await this.reviewsRepository.findOne({
where: { id: reviewId },
@@ -37,7 +36,6 @@ export class ReviewsService {
return result;
}
- // 가게의 모든 리뷰 가져오기
async findByShopIdWithPage({
page,
count, //
diff --git a/src/apis/shopImages/dto/save-shopImage.input.ts b/src/apis/shopImages/dto/save-shopImage.input.ts
deleted file mode 100644
index bb19ab4..0000000
--- a/src/apis/shopImages/dto/save-shopImage.input.ts
+++ /dev/null
@@ -1,16 +0,0 @@
-// import { Field, InputType } from '@nestjs/graphql';
-
-// @InputType()
-// export class SaveShopImageInput {
-// @Field(() => String)
-// imageUrl: string;
-
-// @Field(() => Boolean)
-// isThumbnail: boolean;
-
-// @Field(() => String)
-// shopId: string;
-// }
-
-// service.ts의 로직에서 가독성 향상을 위해 input 파일 대신 서비스에서 직접 정의함
-// 인자가 3개밖에 없어서.
diff --git a/src/apis/shopImages/shopImage.resolver.ts b/src/apis/shopImages/shopImage.resolver.ts
index aa5bc39..e41cce5 100644
--- a/src/apis/shopImages/shopImage.resolver.ts
+++ b/src/apis/shopImages/shopImage.resolver.ts
@@ -9,47 +9,56 @@ export class ShopImagesResolver {
private readonly shopImagesService: ShopImagesService, //
) {}
- @Query(() => ShopImage, {
- description: 'Return: 입력한 가게의 썸네일 가게이미지(1개)',
- })
+ @Query(
+ () => ShopImage, //
+ { description: 'Return: 입력한 가게의 썸네일 가게이미지(1개)' },
+ )
fetchThumbnailByShop(
@Args('shopId') shopId: string, //
): Promise {
return this.shopImagesService.findThumbnailByShopId({ shopId });
}
- @Query(() => [ShopImage], {
- description: 'Return: 입력한 가게의 모든 가게이미지',
- })
+ @Query(
+ () => [ShopImage], //
+ { description: 'Return: 입력한 가게의 모든 가게이미지' },
+ )
fetchShopImagesByShop(
@Args('shopId') shopId: string, //
): Promise {
return this.shopImagesService.findByShopId({ shopId });
}
- @Mutation(() => ShopImage, {
- description: 'Return: 신규 생성된 가게이미지 데이터',
- })
+ @Mutation(
+ () => ShopImage, //
+ { description: 'Return: 신규 생성된 가게이미지 데이터' },
+ )
async createShopImage(
@Args('imageUrl') imageUrl: string,
@Args('isThumbnail') isThumbnail: boolean,
@Args('shopId') shopId: string,
): Promise {
- return await this.shopImagesService.save({ imageUrl, isThumbnail, shopId });
+ return await this.shopImagesService.create({
+ imageUrl,
+ isThumbnail,
+ shopId,
+ });
}
- @Mutation(() => ShopImage, {
- description: 'Return: 업데이트된 가게이미지 데이터',
- })
+ @Mutation(
+ () => ShopImage, //
+ { description: 'Return: 업데이트된 가게이미지 데이터' },
+ )
async updateShopImage(
@Args('updateShopImageInput') updateShopImageInput: UpdateShopImageInput,
): Promise {
return await this.shopImagesService.update({ updateShopImageInput });
}
- @Mutation(() => Boolean, {
- description: 'Return: 가게 이미지 삭제 완료 시, true',
- })
+ @Mutation(
+ () => Boolean, //
+ { description: 'Return: 가게 이미지 삭제 완료 시, true' },
+ )
deleteShopImage(
@Args('shopImageId') shopImageId: string, //
): Promise {
diff --git a/src/apis/shopImages/shopImage.service.ts b/src/apis/shopImages/shopImage.service.ts
index cff94d0..67c9508 100644
--- a/src/apis/shopImages/shopImage.service.ts
+++ b/src/apis/shopImages/shopImage.service.ts
@@ -1,7 +1,6 @@
import {
ConflictException,
Injectable,
- NotFoundException,
UnprocessableEntityException,
} from '@nestjs/common';
import { InjectRepository } from '@nestjs/typeorm';
@@ -24,7 +23,6 @@ export class ShopImagesService {
private readonly shopsService: ShopsService,
) {}
- // 가게ID로 썸네일 찾기
async findThumbnailByShopId({
shopId,
}: IShopImagesServiceFindThumbnail): Promise {
@@ -44,7 +42,6 @@ export class ShopImagesService {
});
}
- // 가게ID로 해당 이미지 찾기
async findByShopId({
shopId,
}: IShopImagesServiceFindByShopId): Promise {
@@ -61,8 +58,7 @@ export class ShopImagesService {
});
}
- // DB테이블에 신규 이미지 저장
- async save({
+ async create({
imageUrl,
isThumbnail,
shopId,
@@ -81,7 +77,6 @@ export class ShopImagesService {
});
}
- // DB테이블에서 이미지 업데이트
async update({
updateShopImageInput,
}: IShopImagesServiceUpdate): Promise {
@@ -90,14 +85,10 @@ export class ShopImagesService {
imageUrl: updateShopImageInput.imageUrl,
});
return await this.shopImageRepository.save({
- id: updateShopImageInput.id,
- imageUrl: updateShopImageInput.imageUrl,
- isThumbnail: updateShopImageInput.isThumbnail,
- shop: { id: updateShopImageInput.shopId },
+ ...updateShopImageInput,
});
}
- // DB테이블에서 이미지 삭제
async delete({ shopImageId }: IShopImagesServiceDelete): Promise {
const checkImage = await this.shopImageRepository.findOne({
where: { id: shopImageId },
@@ -108,12 +99,10 @@ export class ShopImagesService {
`가게이미지ID가 ${shopImageId}인 이미지를 찾을 수 없습니다`,
);
}
- console.log('찾았음');
const result = await this.shopImageRepository.delete({
id: shopImageId,
});
- console.log('✨✨✨ 삭제 완료 ✨✨✨');
return result.affected ? true : false;
}
diff --git a/src/apis/shops/shops.resolver.ts b/src/apis/shops/shops.resolver.ts
index 337e5db..265e0c5 100644
--- a/src/apis/shops/shops.resolver.ts
+++ b/src/apis/shops/shops.resolver.ts
@@ -1,10 +1,7 @@
import { ElasticsearchService } from '@nestjs/elasticsearch';
import { Args, Mutation, Resolver, Query } from '@nestjs/graphql';
import { CreateShopInput } from './dto/create-shop.input';
-import {
- AutocompleteShopsOutput,
- ReturnShopOutput,
-} from './dto/return-shop.output';
+import { AutocompleteShopsOutput } from './dto/return-shop.output';
import { UpdateShopInput } from './dto/update-shop.input';
import { Shop } from './entities/shop.entity';
import { ShopsService } from './shops.service';
@@ -16,11 +13,14 @@ export class ShopsResolver {
private readonly elasticsearchService: ElasticsearchService, //
) {}
- @Query(() => [AutocompleteShopsOutput], {
- nullable: true,
- description:
- 'Return : 검색값(주소: 구, 동 검색 가능)을 포함한 데이터 배열(리뷰 점수 높은 순 정렬). 주소를 포함하는 데이터가 없는 경우 null.',
- })
+ @Query(
+ () => [AutocompleteShopsOutput], //
+ {
+ nullable: true,
+ description:
+ 'Return : 검색값(주소: 구, 동 검색 가능)을 포함한 데이터 배열(리뷰 점수 높은 순 정렬). 주소를 포함하는 데이터가 없는 경우 null.',
+ },
+ )
async autocompleteShops(
@Args({
name: 'search',
@@ -46,10 +46,13 @@ export class ShopsResolver {
});
}
- @Query(() => [Shop], {
- description:
- 'Return : DB에 등록된 가게 중 검색값을 포함한 데이터(검색값이 Null인 경우 모든 가게). 이미지는 썸네일만 불러오며, 등록된 이미지가 있더라도 썸네일로 지정한 이미지가 없는 경우 Null(빈 배열)',
- })
+ @Query(
+ () => [Shop], //
+ {
+ description:
+ 'Return : DB에 등록된 가게 중 검색값을 포함한 데이터(검색값이 Null인 경우 모든 가게). 이미지는 썸네일만 불러오며, 등록된 이미지가 있더라도 썸네일로 지정한 이미지가 없는 경우 Null(빈 배열)',
+ },
+ )
async fetchShops(
@Args('page') page: number,
@Args('count') count: number,
@@ -57,28 +60,37 @@ export class ShopsResolver {
return this.shopsService.findAll({ page, count });
}
- @Query(() => Shop, {
- description:
- 'Return : 입력한 shopId와 일치하는 가게 데이터. 리뷰 작성 권한 확인 안 해줌 ',
- })
+ @Query(
+ () => Shop, //
+ {
+ description:
+ 'Return : 입력한 shopId와 일치하는 가게 데이터. 리뷰 작성 권한 확인 안 해줌 ',
+ },
+ )
async fetchShop(
@Args('shopId') shopId: string, //
): Promise {
return this.shopsService.findById({ shopId });
}
- @Mutation(() => Shop, {
- description: 'Return : 신규 가게 데이터',
- })
+ @Mutation(
+ () => Shop, //
+ {
+ description: 'Return : 신규 가게 데이터',
+ },
+ )
createShop(
@Args('createShopInput') createShopInput: CreateShopInput,
): Promise {
return this.shopsService.create({ createShopInput });
}
- @Mutation(() => Shop, {
- description: 'Return : 수정 후 가게 데이터',
- })
+ @Mutation(
+ () => Shop, //
+ {
+ description: 'Return : 수정 후 가게 데이터',
+ },
+ )
updateShop(
@Args('shopId') shopId: string,
@Args('updateShopInput') updateShopInput: UpdateShopInput,
@@ -86,40 +98,15 @@ export class ShopsResolver {
return this.shopsService.update({ shopId, updateShopInput });
}
- //가게 삭제
- @Mutation(() => Boolean, {
- description: 'Return : 가게 정보 삭제 완료 시 true',
- })
+ @Mutation(
+ () => Boolean, //
+ {
+ description: 'Return : 가게 정보 삭제 완료 시 true',
+ },
+ )
deleteShop(
@Args('shopId') shopId: string, //
): Promise {
return this.shopsService.delete({ shopId });
}
-
- // // <--- 기능 필요하면 주석 해제 --->
- // //삭제된 가게 리스트 불러오기
- // @Query(() => [Shop], {
- // description: 'Return : 모든 삭제된 가게 목록',
- // })
- // fetchShopsWithDeleted(): Promise {
- // return this.shopsService.findAllDeleted();
- // }
-
- // @Query(() => Shop, {
- // description: 'Return : 삭제된 가게 1개',
- // })
- // fetchShopWithDeleted(
- // @Args('shopId') shopId: string, //
- // ): Promise {
- // return this.shopsService.findDeleted({ shopId });
- // }
-
- // @Mutation(() => Boolean, {
- // description: 'Return : 가게 정보 복구 완료 시 true',
- // })
- // restoreShop(
- // @Args('shopId') shopId: string, //
- // ): Promise {
- // return this.shopsService.restore({ shopId });
- // }
}
diff --git a/src/apis/shops/shops.service.ts b/src/apis/shops/shops.service.ts
index a97ff27..784e24d 100644
--- a/src/apis/shops/shops.service.ts
+++ b/src/apis/shops/shops.service.ts
@@ -27,7 +27,6 @@ export class ShopsService {
private readonly shopsRepository: Repository, //
) {}
- // 리뷰 평점 순으로 검색 결과 반환
sortByAvgStar({ hits: _hits }): AutocompleteShopsOutput[] {
if (_hits.length === 0) {
return null;
@@ -40,7 +39,6 @@ export class ShopsService {
return hits;
}
- // DB의 모든 가게 정보 불러오기 + 페이징 추가
async findAll({ page, count }: IShopsServiceFindAll): Promise {
const allShops = await this.shopsRepository.find({
relations: [
@@ -54,9 +52,6 @@ export class ShopsService {
take: count,
});
- // <---------- 썸네일 이미지 관련 로직 ---------->
- // 썸네일 이미지가 있는지 확인
- // 썸네일이 있으면 각 가게의 image = 썸네일 이미지
let checkThumbnail = 0;
allShops.forEach((el) => {
const idx = el.image.findIndex((el) => el.isThumbnail === true);
@@ -66,13 +61,10 @@ export class ShopsService {
}
});
- // 썸네일 이미지가 없으면 각 가게의 image = null
if (checkThumbnail < 0) {
allShops.forEach((el) => (el.image = null));
}
- // <---------- 별점 관련 로직 ---------->
- // 별점평균이 Null인 경우, 리턴 타입이 number 이므로 0으로 변환하기
allShops.forEach((el) => {
el.averageStar === null
? (el.averageStar = 0)
@@ -90,7 +82,6 @@ export class ShopsService {
);
}
- // 가게 데이터 찾기
async findById({ shopId }: IShopsServiceFindById): Promise {
const myShop = await this.shopsRepository.findOne({
where: { id: shopId },
@@ -126,7 +117,6 @@ export class ShopsService {
};
}
- // 가게 신규 생성
async create({ createShopInput }: IShopsServiceCreate): Promise {
const { address } = createShopInput;
const checkShop = await this.shopsRepository.findOne({
@@ -139,11 +129,9 @@ export class ShopsService {
);
}
- // 지역구를 지역코드로 변환하기
const district = address.split(' ')[1];
const code = districtCode({ district });
- // 주소에 대한 위도, 경도 가져오기
const [lat, lng] = await this.getLatLngByAddress({ address });
const result = await this.shopsRepository.save({
@@ -174,7 +162,6 @@ export class ShopsService {
}
}
- // 가게 업데이트
async update({
shopId,
updateShopInput,
@@ -200,7 +187,6 @@ export class ShopsService {
return result;
}
- // 가게 삭제
async delete({ shopId }: IShopsServiceDelete): Promise {
const checkShop = await this.shopsRepository.findOne({
where: { id: shopId },
@@ -216,75 +202,4 @@ export class ShopsService {
return result.affected ? true : false;
}
-
- // // <--- 기능 필요하면 주석 해제 --->
- // // 삭제된 가게 리스트 불러오기
- // async findAllDeleted(): Promise {
- // return await this.shopsRepository.find({
- // withDeleted: true,
- // relations: ['reservation'],
- // });
- // }
-
- // // 가게 연락처(phone)로 해당 가게 정보 찾기
- // async findByPhone({ phone }: IShopsServiceFindByPhone): Promise {
- // const result = await this.shopsRepository.findOne({
- // where: { phone: phone },
- // relations: ['reservation', 'image', 'review'],
- // });
-
- // if (!result) {
- // throw new UnprocessableEntityException(
- // `연락처가 ${phone}인 가게를 찾을 수 없습니다`,
- // );
- // }
-
- // return result;
- // }
-
- // // 가게 주소(address)로 해당 가게 정보 찾기
- // async findByAddress({ address }: IShopsServiceFindByAddress): Promise {
- // const result = await this.shopsRepository.findOne({
- // where: { address: address },
- // relations: ['reservation', 'image', 'review'],
- // });
-
- // if (!result) {
- // throw new UnprocessableEntityException(
- // `주소가 ${address}인 가게를 찾을 수 없습니다`,
- // );
- // }
-
- // return result;
- // }
-
- // // 삭제된 가게ID로 해당 가게 정보 가져오기
- // async findDeleted({ shopId }: IShopsServiceFindDeleted): Promise {
- // const result = await this.shopsRepository.findOne({
- // where: { id: shopId },
- // withDeleted: true,
- // // relations: ['reservation'],
- // });
-
- // if (!result) {
- // throw new NotFoundException(
- // `삭제된 목록에서 ID가 ${shopId}인 가게를 찾을 수 없습니다`,
- // );
- // }
-
- // return result;
- // }
-
- // // 삭제된 가게 정보 복원
- // async restore({ shopId }: IShopsServiceRestore): Promise {
- // const checkDeletedShop = await this.findDeleted({ shopId });
-
- // if (!checkDeletedShop) {
- // throw new NotFoundException(`ID가 ${shopId}인 가게를 찾을 수 없습니다`);
- // }
-
- // const result = await this.shopsRepository.restore({ id: shopId });
-
- // return result.affected ? true : false;
- // }
}
diff --git a/src/apis/users/user.resolver.ts b/src/apis/users/user.resolver.ts
index 62e929f..b670679 100644
--- a/src/apis/users/user.resolver.ts
+++ b/src/apis/users/user.resolver.ts
@@ -12,13 +12,11 @@ export class UsersResolver {
private readonly usersService: UsersService, //
) {}
- // 전체 조회하기
@Query(() => [User], { description: ' Return: 전체 유저 정보 ' })
fetchUsers(): Promise {
return this.usersService.findAll();
}
- // 하나 조회하기
@Query(() => User, { description: ' Return: 유저 정보 ' })
fetchUser(
@Args('userId') userId: string, //
@@ -26,7 +24,6 @@ export class UsersResolver {
return this.usersService.findOne({ userId });
}
- // 삭제된 유저 조회하기
@Query(() => [User])
fetchUserWithDeleted(): Promise {
return this.usersService.findAllWithDeleted();
@@ -39,7 +36,6 @@ export class UsersResolver {
return this.usersService.duplicationEmail({ email });
}
- // 로그인 된 유저 조회하기 (마이페이지가 들어가기 위함)
@UseGuards(GqlAuthGuard('access'))
@Query(() => User, {
description: ' Return : 로그인한 유저, 유저 댕댕이 프로필',
@@ -50,7 +46,6 @@ export class UsersResolver {
return this.usersService.findUserDog({ email: context.req.user.email });
}
- // 회원가입
@Mutation(() => User, { description: ' Return: 유저 회원가입 ' })
createUser(
@Args('name') name: string,
@@ -66,7 +61,6 @@ export class UsersResolver {
});
}
- // 회원 수정하기
@UseGuards(GqlAuthGuard('access'))
@Mutation(() => User, { description: ' Return: 회원정보 업데이트 ' })
updateUser(
@@ -77,7 +71,6 @@ export class UsersResolver {
return this.usersService.update({ userId, updateUserInput });
}
- // 비밀번호 찾기(초기화하기)
@Mutation(() => User, { description: 'Return: 비밀번호 초기화하기(찾기)' })
resetPwd(
@Args('email') email: string, //
@@ -86,7 +79,6 @@ export class UsersResolver {
return this.usersService.resetPassword({ email, newPassword });
}
- // 이메일 인증번호 전송
@Mutation(() => String, { description: ' Return: 이메일 인증번호 전송 ' })
getTokenEmail(
@Args('email') email: string, //
@@ -94,7 +86,6 @@ export class UsersResolver {
return this.usersService.sendTokenEmail({ email });
}
- // 이메일 인증번호 검증
@Mutation(() => Boolean, { description: 'Return: 인증번호 검증' })
checkValidToken(
@Args('email') email: string, //
@@ -103,7 +94,6 @@ export class UsersResolver {
return this.usersService.checkToken({ email, token });
}
- // 유저 삭제하기
@Mutation(() => Boolean, { description: ' Return: 유저 정보 삭제하기 ' })
deleteUser(
@Args('userId') userId: string, //
diff --git a/src/apis/users/user.service.ts b/src/apis/users/user.service.ts
index 5783661..5099478 100644
--- a/src/apis/users/user.service.ts
+++ b/src/apis/users/user.service.ts
@@ -24,7 +24,6 @@ import {
IUsersServiceSendEmail,
IUsersServiceSendTokenEmail,
IUsersServiceUpdate,
- IUsersServiceUpdatePwd,
} from './interface/users.interface';
import { MailerService } from '@nestjs-modules/mailer';
import { sendTokenTemplate, welcomeTemplate } from 'src/commons/utils/utils';
@@ -40,16 +39,19 @@ export class UsersService {
private readonly mailerService: MailerService,
) {}
- // 전체 조회하기
async findAll(): Promise {
return await this.userRepository.find({});
}
- // 하나 조회하기
async findOne({ userId }: IUsersServiceFindOne): Promise {
const myUser = await this.userRepository.findOne({
where: { id: userId },
- relations: { reservation: true },
+ relations: [
+ 'reservation',
+ 'reservation.shop',
+ 'dogs',
+ 'reservation.review',
+ ],
});
if (!myUser) {
throw new NotFoundException(`ID가 ${userId}인 회원을 찾을 수 없습니다`);
@@ -57,27 +59,23 @@ export class UsersService {
return myUser;
}
- // 중복 계정 체크를 위한 이메일 조회
findOneByEmail({ email }: IUsersServiceFindOneByEmail): Promise {
return this.userRepository.findOne({ where: { email } });
}
- // 삭제된 유저 조회하기
findAllWithDeleted(): Promise {
return this.userRepository.find({
withDeleted: true,
});
}
- // 이메일 인증번호 전송
async sendTokenEmail({
email,
}: IUsersServiceSendTokenEmail): Promise {
const token = String(Math.floor(Math.random() * 1000000)).padStart(6, '0');
- // 이메일 정상인지 확인
+
this.checkValidationEmail({ email });
- console.log(token);
- // 이메일 인증번호 토큰 보내주기.
+
await this.mailerService.sendMail({
to: email,
from: process.env.EMAIL_USER,
@@ -96,7 +94,6 @@ export class UsersService {
return token;
}
- // 이메일이 정상인지 확인
checkValidationEmail({ email }: IUsersServiceCheckValidationEmail) {
if (
email === undefined ||
@@ -109,7 +106,6 @@ export class UsersService {
}
}
- // 이메일 중복검사
async duplicationEmail({
email,
}: IUsersServiceDuplicationEmail): Promise {
@@ -121,24 +117,18 @@ export class UsersService {
}
}
- // 회원가입
async create({
name, //
email,
password,
phone,
- }: // image,
- IUsersServiceCreate): Promise {
- //이메일 정상인지 확인
+ }: IUsersServiceCreate): Promise {
await this.checkValidationEmail({ email });
- // 비밀번호 암호화해주기
const hasedPassword = await bcrypt.hash(password, 10);
- // 이메일 가입환영 템플릿 보내주기
await this.sendEmail({ email, name });
- // 다시 리졸버로 값을 보내준다.
return this.userRepository.save({
name,
email,
@@ -147,16 +137,14 @@ export class UsersService {
});
}
- // 로그인한 유저와 유저 댕댕이 프로필
async findUserDog({ email }: IUsersServiceFindUserDog): Promise {
const result = await this.userRepository.findOne({
where: { email },
- // relations: {dog:true},
+ relations: ['reservation', 'reservation.shop', 'reservation.review'],
});
return result;
}
- // 가입환영 템플릿 만들어주기
async sendEmail({ email, name }: IUsersServiceSendEmail) {
const EMAIL_USER = process.env.EMAIL_USER;
@@ -175,7 +163,6 @@ export class UsersService {
return true;
}
- // 회원 수정하기
async update({
userId, //
updateUserInput,
@@ -195,7 +182,6 @@ export class UsersService {
return result;
}
- // 비밀번호 찾기(초기화하기)
async resetPassword({
email,
newPassword,
@@ -209,7 +195,6 @@ export class UsersService {
return await this.userRepository.save(theUser);
}
- // 유저 삭제하기(삭제는 나중에)
async delete({
userId, //
}: IUsersServiceDelete) {
@@ -217,7 +202,6 @@ export class UsersService {
return result.affected ? true : false;
}
- // 이메일 인증번호 검증
async checkToken({ email, token }: IUsersServiceCheckToken) {
const myToken = await this.cacheManager.get(email);
return myToken === token ? true : false;