-
-
Notifications
You must be signed in to change notification settings - Fork 294
Description
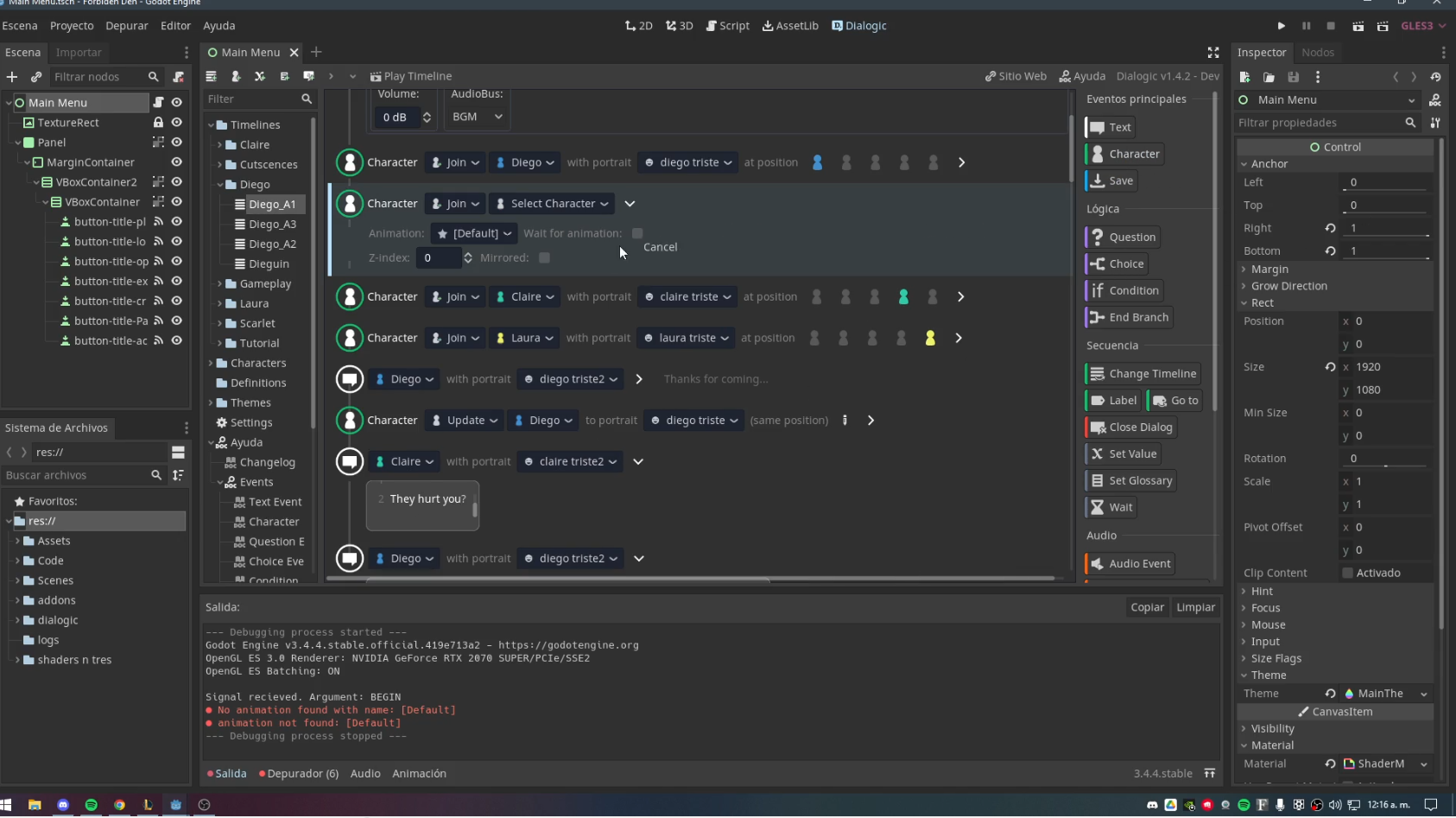
In my game, I tend to have scenes with 3 or more characters, so sometimes they get behind other characters and it's tedious to add an "update node" just to get that character upfront before he talks.
Also, it would be great if we can change the position on the screen cause my characters are way in the middle even when I select the first and last position.
And also, it would be great if you can add a "Y offset value" in the "update character node" that let us move the player besides the predetermined position, in my case to hide a shy character behind other.
Can you also change the "Join character node" to add multiple characters at a time with only one node?
I have all the characters in different positions, but they look way pile up.
When "Dom" is talking he is still at the back...
AND FOR LAST PETITION: Can you change the way Dialogic show where a node is going to be put? It moves the other nodes and that makes me confused about where I wanted to place it since my screen is not high resolution and sometimes where I wanted to place it disappears from the screen if I have other nodes open. Other software, instead of creating a preview of where it will be placed, put bars or indicators of where it will be without moving the nodes down.
How Dialogic works:
Reaper highlight with a blue bar where the channel is going to be moved.
.




