New issue
Have a question about this project? Sign up for a free GitHub account to open an issue and contact its maintainers and the community.
By clicking “Sign up for GitHub”, you agree to our terms of service and privacy statement. We’ll occasionally send you account related emails.
Already on GitHub? Sign in to your account
Fix size_t vs int logic in CHECK_OP
#55730
Fix size_t vs int logic in CHECK_OP
#55730
Conversation
|
Thanks for your pull request! It looks like this may be your first contribution to a Google open source project. Before we can look at your pull request, you'll need to sign a Contributor License Agreement (CLA). For more information, open the CLA check for this pull request. |
|
Please sign CLA. We cannot review this before that. Since this is in macros, we might need to make sure all builds are passing before this lands. |
Oops, apologies, I thought that had refreshed. Now done.
Makes sense. |
size_t vs int logic in CHECK_OP
|
So, windows GPU failure: This can be ignored, I see the other one passed, so we should be good. |
|
Cool, thanks. I guess I don't need to/can't do anything from this point? |
|
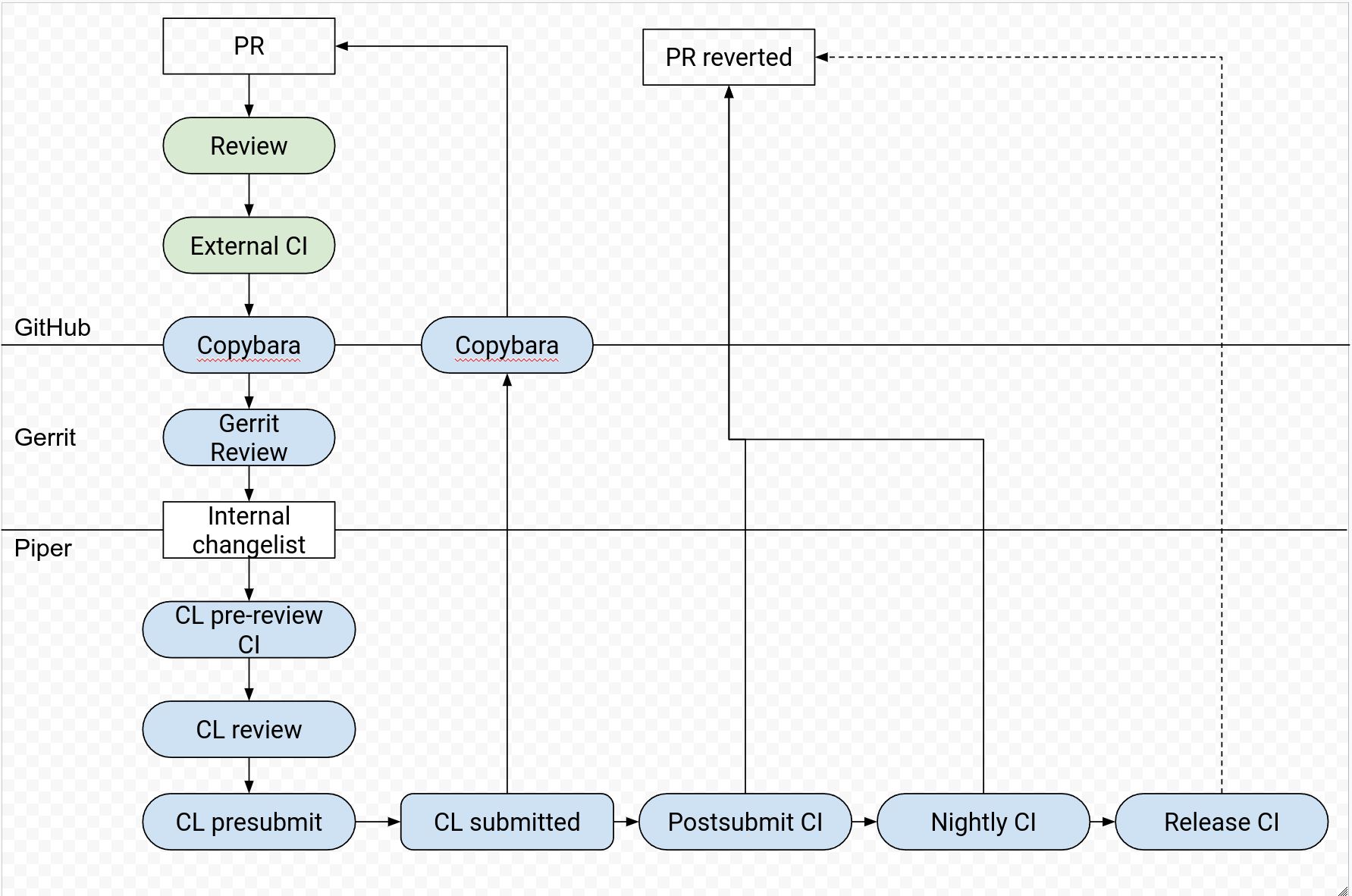
No, nothing left to do on your side. I think the pylint check has been deprecated, waiting for some context on that. We're now waiting for 'import/copybara' step to import this PR into an internal changelist (CL). Then this one will be reviewed again, tests will run with this CL and the internal google code and if all is green the PR will be automerged (or at least have a commit message update here). If something breaks, we'll come back. here is the full process: |
b917181
into
tensorflow:master
PiperOrigin-RevId: 445252025
PiperOrigin-RevId: 445252025
PiperOrigin-RevId: 445252025
PiperOrigin-RevId: 445252025
…a41f4d938dc369109a1-on-r2.9 Merge pull request #55730 from graphcore:awf/issue-55530
…a41f4d938dc369109a1-on-r2.8 Merge pull request #55730 from graphcore:awf/issue-55530
…a41f4d938dc369109a1-on-r2.7 Merge pull request #55730 from graphcore:awf/issue-55530
…a41f4d938dc369109a1-on-r2.6 Merge pull request #55730 from graphcore:awf/issue-55530


Previously, there was custom logic for
size_tvsintinstances ofCHECK_OP.However the logic was correct only for equality ops, not != or greater/less than.
Example: Before
After: test passes.
Fixes #55530