This step should be performed only once.
Before cloning this repository, you must first create a GitLab access token.
To do so:
- Click on your profile picture in the top-left corner of the screen, then select
Preferences. - Select
Access Tokensin the sidebar. - Click on the
Add new tokenbutton. - Give the token a name, for example,
Pharo PaperMosaik. - Set a reasonable expiration date, such as
2023-12-31. - Check the
read_apicheckbox. - Check the
read_repositorycheckbox. - Check the
write_repositorycheckbox. - Click on the
Create personal access token.
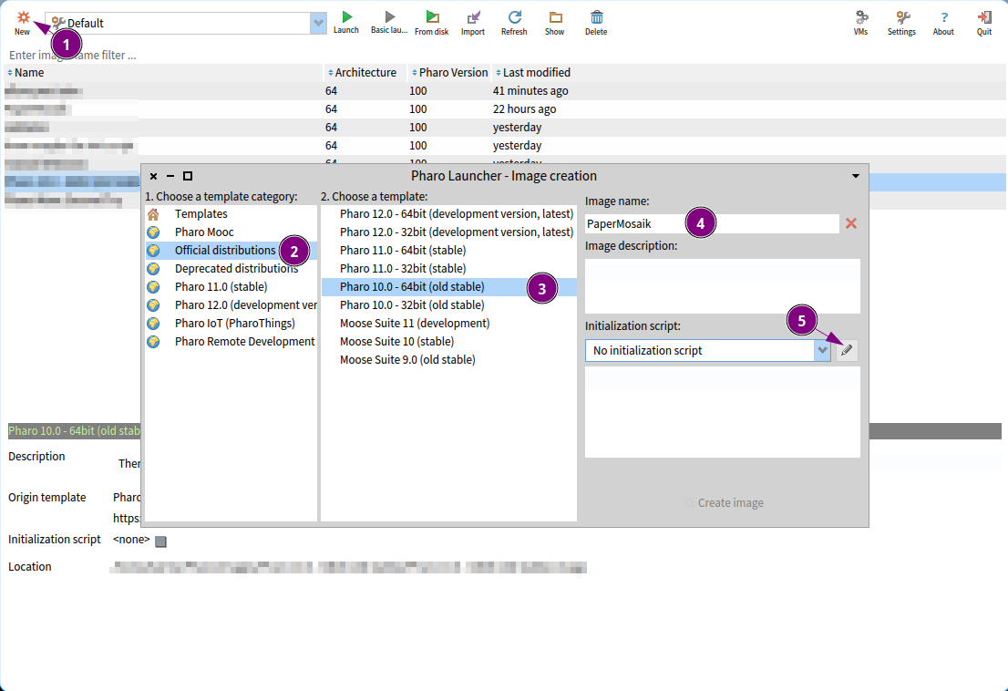
To set up a new Pharo 10 image with the code from the main branch, please follow these steps:
- Click on the
Newicon at the top-left of the Pharo launcher. - Select the
Official distributionstemplate category. - Choose the
Pharo 10.0 - 64bit (old stable)template. - Provide a name for the image, for instance,
PaperMosaik. - Click on the pen icon.
NOTE: If you have already created the init script, you can simply select it from the dropdown menu to create the new image.
This step should be performed only once.
An initialization script allows you to execute code when creating a new image. It's especially useful if a previous image encountered problems and you want to start fresh. The script provided below clones this repository, adds it to Iceberg, and loads the necessary packages. It does the same with Roassal.
- Click on the
+icon to create a new script and give it a name, e.g.,papermosaik. - Paste the following code in the right panel:
"Add credentials to be able to clone PaperMosaik"
Iceberg enableMetacelloIntegration: true.
Iceberg remoteTypeSelector: #httpsUrl.
IceCredentialStore current
storeCredential: (IcePlaintextCredentials new
username: 'GITLAB_USERNAME';
password: 'GITLAB_API_TOKEN';
host: 'gitlab.reveal.si.usi.ch';
yourself).
"Install PaperMosaik and its dependencies"
Metacello new
baseline: 'PaperMosaik';
repository: 'gitlab://gitlab.reveal.si.usi.ch:teaching/sde-atelier-design-101/d101-projects/2023/papermosaik:main';
load.- Replace
GITLAB_USERNAMEwith your username. - Replace
GITLAB_API_TOKENwith the personal access token you created in the initial step. - Save the script.
Now, you can simply select the script you just created from the dropdown menu and create the new image.



