Skip to content

Firmware-Engineers/SIM800xSTM32F4-API

Repository files navigation

Description

The SIM800xSTM32F4 API, part of the WWM (Wireless WAN Modems Access APIs package), is very similar to the SIM800xPIC18 API, also part of #IoT Solution Demo initiative but targetted to STM32F4 controllers. Both APIs have the same functionalities and attributes, they have just been optimized and compiled for different architectures.

Included functionalities

The current version of this software includes the following APIs:

  • HTTP
  • GPRS
  • IP
  • Modem control
  • ID number
  • Some 3GPP TS 27.005/7 API functions

Notes

The diagram below shows the API architecture. WWAN API Architecture

Prerequisites

To use this software you need:

  • To Install STM32Cube IDE or any other compatible IDE (ex. Keil uvision): I use STM32Cube IDE V1.11.0
  • An associated toolchain that can take care of compilation, debugging and code download to the target: I use GNU Tools for STM32 V10.3 and STLINK GDB Server
  • Doxygen generator, to generate documentation from source code (optional): https://www.doxygen.nl/download.html

Demonstration

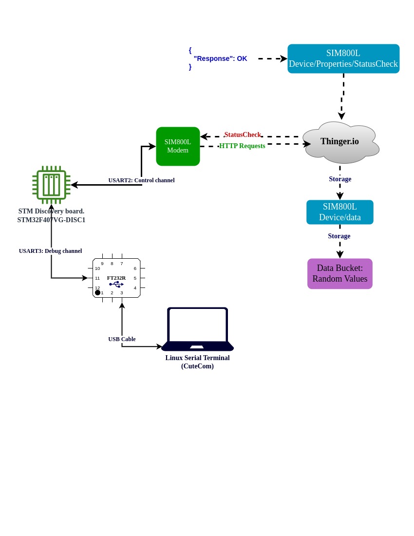
This API has also been tested with the demo Data Logger application, using a SIM800L modem and the STM32F407-DISC1 board. Following is a simplified diagram of it's operation. Demo Diagram

Additional requirements for the demo

Hardware

  • SIMCOM SIM800L-based board (ex. SIM800L EVB)
  • STM32F4 based board (I used the STM32F407-DISC1 board, which uses a STM32F407VG device)
  • A USB to UART/USART converter (I used a FTDI 232R board) for monitoring data on a terminal
  • It is possible to use directly the emulated serial port provided by the STM32F407-DISC1 board. More info can be found on the Discovery kit user manual UM1472.

Software

  • A Serial Terminal software: I used CuteCom, which I found very good since I'm working on Ubuntu.

Software configurations

  • Debug channel

    • Baudrate: variable, see the initialization function in the main.c file.
    • Transmit Pin: PORTB[10]: PB10
    • Receive Pin: PORTB[11]: PB11
  • Control channel

    • Baudrate: Also variable in the main.c file.
    • Transmit Pin: PORTA[2]: PA2
    • Receive Pin: PORTA[3]: PA3 More details are specified in the source files.

Demo Terminal view

STM32F4 Terminal

Demo Bucket (Random Values)

Thinger Bucket

Team

This file is currently being developed by the #Firmware-Engineers team. Contributions, recommendations and any sort of feedback are more than welcome.

License

About

No description, website, or topics provided.

Resources

Stars

Watchers

Forks

Packages

No packages published