Skip to content

tabryan90/aa11-sql-query-improvement

Folders and files

NameName
Last commit message
Last commit date

Latest commit

 

History

2 Commits
 
 
 
 
 
 
 
 

Repository files navigation

Practice: Improving SQL Queries

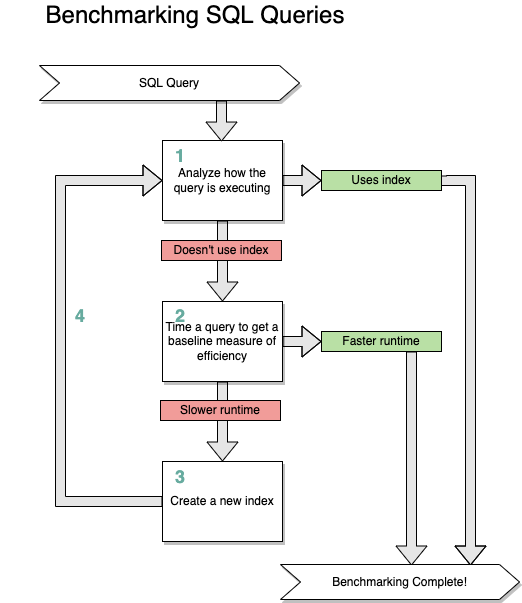
In this project, you will be using the benchmarking process to analyze the efficiency of your query, and apply indexes to increase the efficiency of your queries. Recall the benchmarking process below:

benchmark-sql-flow-chart

Setup

Execute the setup-commands.sh script from the root directory of this practice to install required dependencies and seed your database. View the contents of the script to see the commands that are be executed, and view the results in the terminal to confirm that setup was successful.

sh setup-commands.sh

In the sql-practice folder, open the improve-sql-queries.sql file. You will record your queries and your benchmarking notes in this file.

As you move through each step below, you can run the file on the created database, OR you can choose to run all of your queries through the sqlite3 CLI.

If you run your sql commands through the file, make sure you comment out the SQL commands for any previous steps, and make sure your notes are also commented out.

-- This is an example comment in SQL. It is preceded by two dashes

Prepare

Run a few queries using the sqlite3 command line (CLI) to see the cats, toys, and cat_toys tables and the seed data provided.

  • What is the relationship between the cats and the toys?

  • How is this relationship represented in the database?

Step #0 - Create a Query

In the improve-sql-queries.sql file, write a query to select all of the cats that have the toy with an id of 5.

Run the file, OR execute the SQL directly through the sqlite3 CLI.

sqlite3 practice.db ".read improve-sql-queries.sql"

A successful query should return 3 records, including the cats named "Rachele", "Rodger", and "Jamal". They are all associated with the "Shiny Mouse", toy #5.

Step #1 - Analyze the Query

Next, analyze the query using EXPLAIN QUERY PLAN.

  • Record your results in the improve-sql-queries.sql file as a comment.

  • Jot down a few comments about what these results mean

    • Is SQL searching or scanning each record in the table?
    • Are any indexes being applied?
    • What order are the tables being searched or scanned?

STEP #2 - Time the Query to get a baseline

Use the sqlite3 CLI to time your original query.

  • Record your results in the improve-sql-queries.sql file as a comment.

STEP #3 - Add an index and analyze how the query is executing

Look back to your EXPLAIN QUERY PLAN results in Step #1. Try to create one or more indexes that could be applied to a table / column that might improve the efficiency of the query.

  • Create the index through the sqlite3 CLI
  • Re-analyze the original query
  • Jot down a few comments about what these results mean
    • Is SQL searching or scanning each record in the table?
    • Is the new index being applied?
    • What order are the tables being searched or scanned?

Step #4 - Re-time the query using the new index

Use the sqlite3 CLI to time your original query, now that you have added a new index.

  • Record your results in the improve-sql-queries.sql file as a comment.
  • Compare your new execution time results against your baseline results in Step #2
    • Are you still getting the correct query results?
    • Did the execution time improve (decrease)?
    • Do you see any other opportunities for making this query more efficient?

Repeat Steps #1 through #4 until you feel confident that your query is efficiently finding data. If you find that a new index that you add is not being used, or does not improve the execution time, then drop that index and try creating a different one.

When you are finished with this phase, you can move on to the Bonus phase.

About

No description, website, or topics provided.

Resources

Stars

Watchers

Forks

Releases

No releases published

Packages

No packages published

Languages