Skip to content

Conversation

@ilopX
Copy link
Collaborator

@ilopX ilopX commented Apr 26, 2022

2022-04-26.20-02-39.mp4

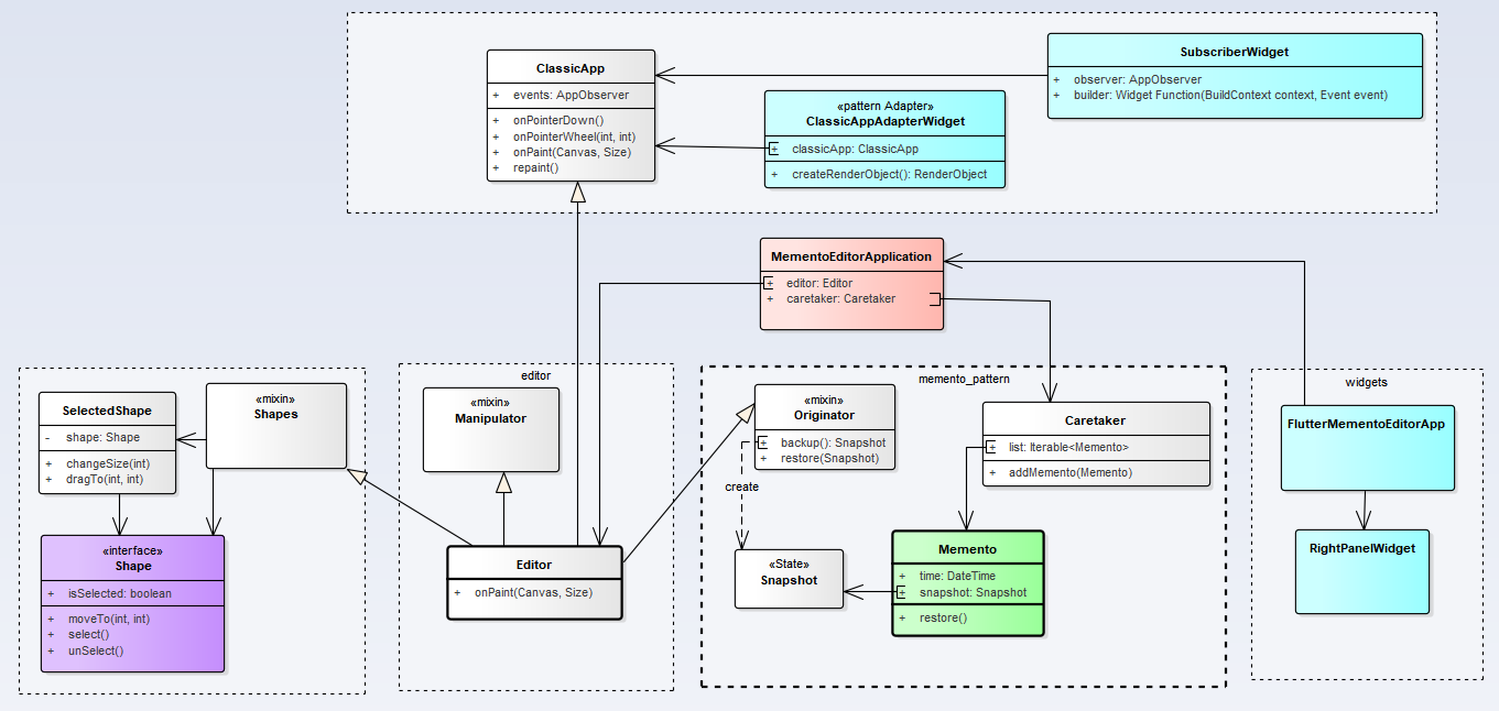
image

class MementoEditorApplication {
  final editor = Editor();
  final caretaker = Caretaker();

  MementoEditorApplication() {
    createDefaultShapes();
  }

  void createDefaultShapes() { ... }

  void saveState() {
    final snapshot = editor.backup();

    if (caretaker.isSnapshotExists(snapshot)) {
      return;
    }

    final memento = Memento(DateTime.now(), snapshot);
    caretaker.addMemento(memento);
    editor.events.notify(CreateMementoEvent());
  }

  void restoreState(Memento memento) {
    editor
      ..unSelect()
      ..restore(memento.snapshot)
      ..repaint();
  }
}

@ilopX ilopX changed the title Add memento editor example. [WP] Add memento editor example. Apr 26, 2022
@ilopX ilopX changed the title [WP] Add memento editor example. [work in progress] Add memento editor example. Apr 26, 2022
@ilopX ilopX marked this pull request as ready for review April 26, 2022 22:22
@ilopX ilopX merged commit e31af6b into RefactoringGuru:main Apr 26, 2022
@ilopX ilopX deleted the add-memento-editor branch April 27, 2022 11:08
@ilopX ilopX linked an issue Apr 28, 2022 that may be closed by this pull request
4 tasks
Sign up for free to join this conversation on GitHub. Already have an account? Sign in to comment

Labels

None yet

Projects

None yet

Development

Successfully merging this pull request may close these issues.

Memento Shape Editor

1 participant