목록
•WebUI는 유저 인터페이스를 만들어 사람들이 보기 편하고 쉽게 쓰게 만든 버전이다. 스테이블 디퓨전을 쓸려면 어려운 명령어를 사용하여 실행해야 하나 WebUI는 txt2txt, img2img, inpainting 기능 등 을 쓰기 편하게 해준다. 우리는 깃허브에 automatic1111이란 사람이 올린 버전이나 아카라이브에 애옹이도둑님이 올려준 코랩 버전을 쓸거다.
WebUI의 장점은 다른 유료 합성 사이트들을 무료로 이용할 수 있다. 또한 더 세세한 설정이 가능하다.(이 때문에 난이도 높음) 그리고 기능이 더 세부적이고 많으며 모델을 추가적으로 이용할 수 있다.
오류가 나거나 모르는 점은 텔그 이 링크준 방에서 질문하거나 깃헙 이슈탭 이용해주세요. 정보도 계속 추가합니다
WebUI 다운을 위한 설명..
코랩을 쓰는 이유는 자신의 컴퓨터가 성능이 딸리거나 핸드폰으로 사용하기 위해서다. 자신의 컴퓨터 그래픽카드가 3000번대 이상의 VRAM 6G 이상이고 컴퓨터로 작업하고 싶다면 이 부분은 안봐도 된다. 코랩은 구글에서 운영하기 때문에 컴퓨터 사양을 잡지 않는다.(그림 너무 많이 생성하면 코랩 일시적으로 사용불가.)
- 사본 만들기 꼭 해줘야된다
Ngrok 터널 사용하기 이 사이트 로그인 후 왼쪽 get-started 에 your-authtoken 의 토큰 복사 후 코랩에 NGROK_API_TOKEN 칸에다 붙여넣기 하기 (Ngrok 이 로딩이 더 빠름)
그 후 터널링 서비스를 gradio 에서 ngrok 으로 변경
코랩에서 실행을 눌러 다운로드(구글 드라이브 여유공간 5G 이상!!)하고 기다려라. 오류 없이 다운됬다면 초록색의 링크를 타고 들어간다.
이것이 WebUI의 기본 화면이다.
후에 추가 예정..
합성을 위한 모델 목록에서 sd-v1-5-inpainting.ckpt 을 다운받아 구글 드라이브에 SD > Models > Stable-Diffusion 에 넣는다.
그 후 기본 화면에서 왼쪽위에 동그라미 친 부분 클릭 후 sd-v1-5-inpainting선택후 기다리기. (이상한거 누르면 멈출 수 있음)
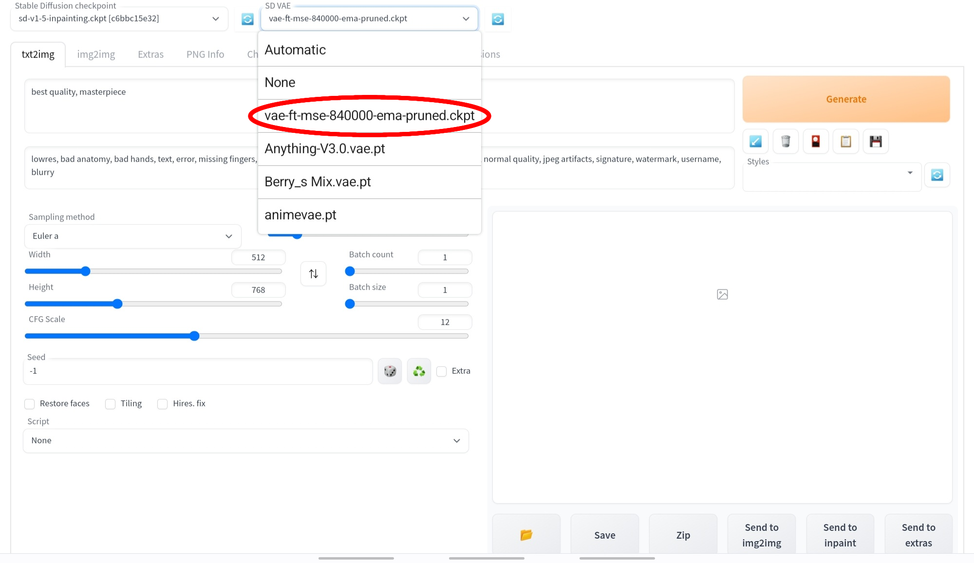
VAE 다운 사이트 Evaluation COCO 2017 (256x256, val, 5000 images)에 ft-MSE 840001 다운 후 구글 드라이브에 SD > Models > Vae 에 넣기
그 후 setting의 user interface가면 quick setting list 있음,
거기에 sd_model_checkpoint, sd_vae 입력하고 다시시작하면 상단에 vae 선택할 수 있음
사진 표시된 곳 눌러서 적용합니다
이렇게 하면 모든 세팅은 완료 됩니다..


