React 的 Fiber 是一种数据结构,用于跟踪组件树的状态和属性。每个 Fiber 对象代表一个组件实例,并且包含了关于该组件的信息,如其类型(函数组件、类组件、DOM 元素等)、props、state、以及与其他 Fiber 的关系(父 Fiber、子 Fiber、兄弟 Fiber 等)。
Fiber 的主要作用如下:
- 支持时间切片 :Fiber 架构使得 React 可以在渲染过程中暂停和恢复工作。这使得 React 可以将长时间运行的渲染任务分解成多个小任务,从而避免阻塞主线程,提高应用的响应性。
- 支持并发模式 :Fiber 架构使得 React 可以在多个更新之间切换,这使得 React 可以根据更新的优先级来决定先执行哪个更新,从而实现并发模式。
- 支持 Hooks :Fiber 架构使得 React 可以跟踪组件的生命周期,这使得 React 可以实现 Hooks,Hooks 允许你在函数组件中使用 state 和其他 React 特性。
- 支持 Suspense :Fiber 架构使得 React 可以在组件树中暂停和恢复渲染,这使得 React 可以实现 Suspense,Suspense 允许你在组件渲染等待异步数据时显示一些 fallback 内容。
fiber创建阶段需要做三件事:
- 将元素添加到dom
- 为元素的子元素创建fiber
- 选择下一个工作单元
在正式解读 fiber树构造之前, 再次回顾一下reconciler 运作流程的 4 个阶段:
- 输入阶段: 衔接
react-dom包, 承接fiber更新请求(可以参考React 应用的启动过程). - 注册调度任务: 与调度中心(
scheduler包)交互, 注册调度任务task, 等待任务回调(可以参考React 调度原理(scheduler)). - 执行任务回调: 在内存中构造出
fiber树和DOM对象, 也是 fiber 树构造的重点内容 . - 输出: 与渲染器(
react-dom)交互, 渲染DOM节点.
在
React应用首次启动时, 界面还没有渲染, 此时并不会进入对比过程, 相当于直接构造一棵全新的树.
function render(element, container) {
// 创建一个 root Fiber
const rootFiber = {
tag: HostRoot,
stateNode: {
containerInfo: container,
},
child: null,
};
// 创建一个新的 Fiber 来代表 React 元素
const newFiber = {
tag: getTagFromElementType(element.type),
type: element.type,
props: element.props,
return: rootFiber,
sibling: null,
child: null,
};
// 将新的 Fiber 添加到 root Fiber 的子节点
rootFiber.child = newFiber;
// 将 root Fiber 添加到更新队列
scheduleUpdateOnFiber(rootFiber);
}// ... 省略了部分代码
export function updateContainer(
element: ReactNodeList,
container: OpaqueRoot,
parentComponent: ?React$Component<any, any>,
callback: ?Function,
): Lane {
// 获取当前时间戳
const current = container.current;
const eventTime = requestEventTime();
// 1. 创建一个优先级变量(车道模型)
const lane = requestUpdateLane(current);
// 2. 根据车道优先级, 创建update对象, 并加入fiber.updateQueue.pending队列
const update = createUpdate(eventTime, lane);
update.payload = { element };
callback = callback === undefined ? null : callback;
if (callback !== null) {
update.callback = callback;
}
enqueueUpdate(current, update);
// 3. 进入reconciler运作流程中的`输入`环节
scheduleUpdateOnFiber(current, lane, eventTime);
return lane;
}function performSyncWorkOnRoot(root) {
let lanes;
let exitStatus;
if (
root === workInProgressRoot &&
includesSomeLane(root.expiredLanes, workInProgressRootRenderLanes)
) {
// 初次构造时(因为root=fiberRoot, workInProgressRoot=null), 所以不会进入
} else {
// 1. 获取本次render的优先级, 初次构造返回 NoLanes
lanes = getNextLanes(root, NoLanes);
// 2. 从root节点开始, 至上而下更新
exitStatus = renderRootSync(root, lanes);
}
// 将最新的fiber树挂载到root.finishedWork节点上
const finishedWork: Fiber = (root.current.alternate: any);
root.finishedWork = finishedWork;
root.finishedLanes = lanes;
// 进入commit阶段
commitRoot(root);
// ...后面的内容本节不讨论
}function workLoopSync() {
while (workInProgress !== null) {
performUnitOfWork(workInProgress);
}
}
function workLoopConcurrent() {
// Perform work until Scheduler asks us to yield
while (workInProgress !== null && !shouldYield()) {
performUnitOfWork(workInProgress);
}
}// ... 省略部分无关代码
function performUnitOfWork(unitOfWork: Fiber): void {
// unitOfWork就是被传入的workInProgress
const current = unitOfWork.alternate;
let next;
next = beginWork(current, unitOfWork, subtreeRenderLanes);
unitOfWork.memoizedProps = unitOfWork.pendingProps;
if (next === null) {
// 如果没有派生出新的节点, 则进入completeWork阶段, 传入的是当前unitOfWork
completeUnitOfWork(unitOfWork);
} else {
workInProgress = next;
}
}深度优先遍历 workInProgress和current都视为指针 workInProgress指向当前正在构造的fiber节点 current = workInProgress.alternate(即fiber.alternate), 指向当前页面正在使用的fiber节点. 初次构造时, 页面还未渲染, 此时current = null.
整个循环遍历的内部,每个 fiber节点都会经历两个阶段,即遍历阶段和回溯阶段
function beginWork(
current: Fiber | null,
workInProgress: Fiber,
renderLanes: Lanes,
): Fiber | null {
const updateLanes = workInProgress.lanes;
if (current !== null) {
// update逻辑, 首次render不会进入
} else {
didReceiveUpdate = false;
}
// 1. 设置workInProgress优先级为NoLanes(最高优先级)
workInProgress.lanes = NoLanes;
// 2. 根据workInProgress节点的类型, 用不同的方法派生出子节点
switch (
workInProgress.tag // 只保留了本例使用到的case
) {
case ClassComponent: {
const Component = workInProgress.type;
const unresolvedProps = workInProgress.pendingProps;
const resolvedProps =
workInProgress.elementType === Component
? unresolvedProps
: resolveDefaultProps(Component, unresolvedProps);
return updateClassComponent(
current,
workInProgress,
Component,
resolvedProps,
renderLanes,
);
}
case HostRoot:
return updateHostRoot(current, workInProgress, renderLanes);
case HostComponent:
return updateHostComponent(current, workInProgress, renderLanes);
case HostText:
return updateHostText(current, workInProgress);
case Fragment:
return updateFragment(current, workInProgress, renderLanes);
}
}遍历阶段会根据节点类型采取不同的策略,总的目的都是为了找到下一个节点,将数据挂载到节点上
回溯阶段
- 调用completeWork
- 给fiber节点(tag=HostComponent, HostText)创建 DOM 实例, 设置fiber.stateNode局部状态(如tag=HostComponent, HostText节点: fiber.stateNode 指向这个 DOM 实例).
- 为 DOM 节点设置属性, 绑定事件(这里先说明有这个步骤, 详细的事件处理流程, 在合成事件原理中详细说明).
- 设置fiber.flags标记
- 把当前 fiber 对象的副作用队列(firstEffect和lastEffect)添加到父节点的副作用队列之后, 更新父节点的firstEffect和lastEffect指针.
- 识别beginWork阶段设置的fiber.flags, 判断当前 fiber 是否有副作用(增,删,改), 如果有, 需要将当前 fiber 加入到父节点的effects队列, 等待commit阶段处理.
function completeUnitOfWork(unitOfWork: Fiber): void {
let completedWork = unitOfWork;
// 外层循环控制并移动指针(`workInProgress`,`completedWork`等)
do {
const current = completedWork.alternate;
const returnFiber = completedWork.return;
if ((completedWork.flags & Incomplete) === NoFlags) {
let next;
// 1. 处理Fiber节点, 会调用渲染器(调用react-dom包, 关联Fiber节点和dom对象, 绑定事件等)
next = completeWork(current, completedWork, subtreeRenderLanes); // 处理单个节点
if (next !== null) {
// 如果派生出其他的子节点, 则回到`beginWork`阶段进行处理
workInProgress = next;
return;
}
// 重置子节点的优先级
resetChildLanes(completedWork);
if (
returnFiber !== null &&
(returnFiber.flags & Incomplete) === NoFlags
) {
// 2. 收集当前Fiber节点以及其子树的副作用effects
// 2.1 把子节点的副作用队列添加到父节点上
if (returnFiber.firstEffect === null) {
returnFiber.firstEffect = completedWork.firstEffect;
}
if (completedWork.lastEffect !== null) {
if (returnFiber.lastEffect !== null) {
returnFiber.lastEffect.nextEffect = completedWork.firstEffect;
}
returnFiber.lastEffect = completedWork.lastEffect;
}
// 2.2 如果当前fiber节点有副作用, 将其添加到子节点的副作用队列之后.
const flags = completedWork.flags;
if (flags > PerformedWork) {
// PerformedWork是提供给 React DevTools读取的, 所以略过PerformedWork
if (returnFiber.lastEffect !== null) {
returnFiber.lastEffect.nextEffect = completedWork;
} else {
returnFiber.firstEffect = completedWork;
}
returnFiber.lastEffect = completedWork;
}
}
} else {
// 异常处理, 本节不讨论
}
const siblingFiber = completedWork.sibling;
if (siblingFiber !== null) {
// 如果有兄弟节点, 返回之后再次进入`beginWork`阶段
workInProgress = siblingFiber;
return;
}
// 移动指针, 指向下一个节点
completedWork = returnFiber;
workInProgress = completedWork;
} while (completedWork !== null);
// 已回溯到根节点, 设置workInProgressRootExitStatus = RootCompleted
if (workInProgressRootExitStatus === RootIncomplete) {
workInProgressRootExitStatus = RootCompleted;
}
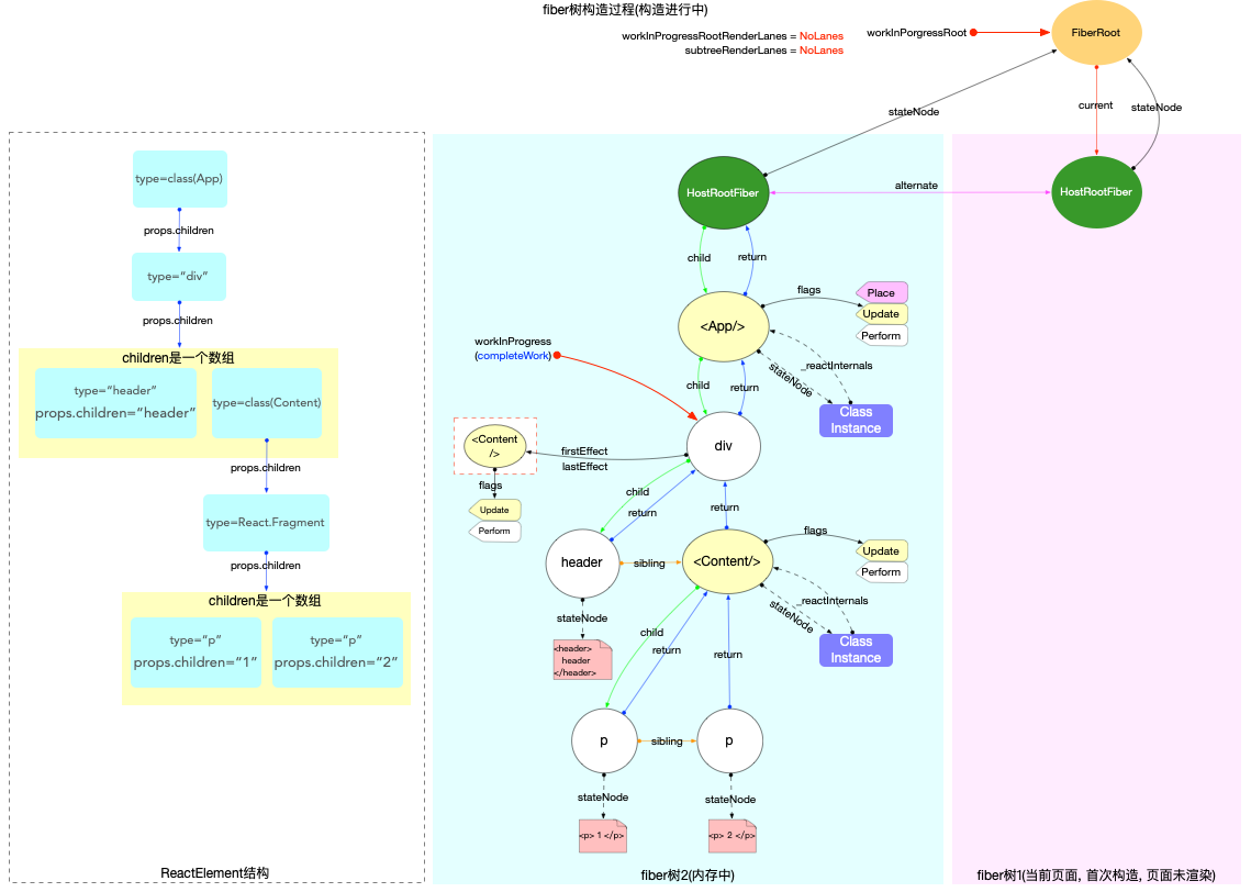
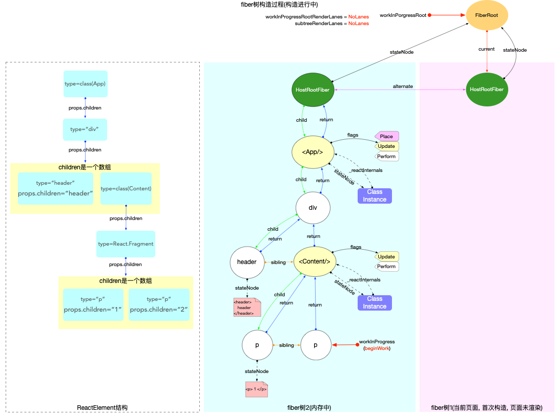
}构造前

performUnitOfWork第 1 次调用(只执行beginWork):
执行前: workInProgress指针指向HostRootFiber.alternate对象, 此时current = workInProgress.alternate指向fiberRoot.current是非空的(初次构造, 只在根节点时, current非空).
执行过程: 调用updateHostRoot
在reconcileChildren阶段, 向下构造次级子节点fiber(<App/>), 同时设置子节点(fiber(<App/>))fiber.flags |= Placement
执行后: 返回下级节点fiber(<App/>), 移动workInProgress指针指向子节点fiber(<App/>)

<App/>)节点, 此时current = null
执行过程: 调用updateClassComponent
本示例中, class 实例存在生命周期函数componentDidMount, 所以会设置fiber(<App/>)节点workInProgress.flags |= Update
另外也会为了React DevTools能够识别状态组件的执行进度, 会设置workInProgress.flags |= PerformedWork(在commit阶段会排除这个flag, 此处只是列出workInProgress.flags的设置场景, 不讨论React DevTools)
需要注意classInstance.render()在本步骤执行后, 虽然返回了render方法中所有的ReactElement对象, 但是随后reconcileChildren只构造次级子节点
在reconcileChildren阶段, 向下构造次级子节点div
执行后: 返回下级节点fiber(div), 移动workInProgress指针指向子节点fiber(div)



执行completeWork函数
创建fiber(header)节点对应的DOM实例, 并append子节点的DOM实例
设置DOM属性, 绑定事件等(本示例中, 节点fiber(header)没有事件绑定)
上移副作用队列: 由于本节点fiber(header)没有副作用(fiber.flags = 0), 所以执行之后副作用队列没有实质变化(目前为空).
向上回溯: 由于还有兄弟节点, 把workInProgress指针指向下一个兄弟节点fiber(<Content/>), 退出completeUnitOfWork.

<Content/>)节点.
执行过程: 这是一个class类型的节点, 与第 2 次调用逻辑一致.
执行后: 返回下级节点fiber(p), 移动workInProgress指针指向子节点fiber(p)
performUnitOfWork第 6 次调用(执行beginWork和completeUnitOfWork):与第 4 次调用中创建fiber(header)节点的逻辑一致. 先后会执行beginWork和completeUnitOfWork, 最后构造 DOM 实例, 并将把workInProgress指针指向下一个兄弟节点fiber(p).

执行completeWork函数: 创建fiber(p)节点对应的DOM实例, 并append子树节点的DOM实例
上移副作用队列: 由于本节点fiber(p)没有副作用, 所以执行之后副作用队列没有实质变化(目前为空).
向上回溯: 由于没有兄弟节点, 把workInProgress指针指向父节点fiber(<Content/>)
执行completeWork函数: class 类型的节点不做处理
上移副作用队列:
本节点fiber(<Content/>)的flags标志位有改动(completedWork.flags > PerformedWork), 将本节点添加到父节点(fiber(div))的副作用队列之后(firstEffect和lastEffect属性分别指向副作用队列的首部和尾部).
向上回溯: 把workInProgress指针指向父节点fiber(div)
第 3 次循环:
执行completeWork函数: 创建fiber(div)节点对应的DOM实例, 并append子树节点的DOM实例
上移副作用队列:
本节点fiber(div)的副作用队列不为空, 将其拼接到父节点fiber <App/>的副作用队列后面.
向上回溯: 把workInProgress指针指向父节点fiber(<App/>)
执行completeWork函数: class 类型的节点不做处理
上移副作用队列:
本节点fiber(<App/>)的副作用队列不为空, 将其拼接到父节点fiber(HostRootFiber)的副作用队列上.
本节点fiber(<App/>)的flags标志位有改动(completedWork.flags > PerformedWork), 将本节点添加到父节点fiber(HostRootFiber)的副作用队列之后.
最后队列的顺序是子节点在前, 本节点在后
向上回溯: 把workInProgress指针指向父节点fiber(HostRootFiber)
执行completeWork函数: 对于HostRoot类型的节点, 初次构造时设置workInProgress.flags |= Snapshot
向上回溯: 由于父节点为空, 无需进入处理副作用队列的逻辑. 最后设置workInProgress=null, 并退出completeUnitOfWork
到此整个fiber树构造循环已经执行完毕, 拥有一棵完整的fiber树, 并且在fiber树的根节点上挂载了副作用队列, 副作用队列的顺序是层级越深子节点越靠前. renderRootSync函数退出之前, 会重置workInProgressRoot = null, 表明没有正在进行中的render. 且把最新的fiber树挂载到fiberRoot.finishedWork上. 这时整个 fiber 树的内存结构如下(注意fiberRoot.finishedWork和fiberRoot.current指针,在commitRoot阶段会进行处理):
react应用启动后, 界面已经渲染. 如果再次发生更新, 创建新fiber之前需要和旧fiber进行对比. 最后构造的 fiber 树有可能是全新的, 也可能是部分更新的.
三种主动更新的方式
Class组件中调用setState.Function组件中调用hook对象暴露出的dispatchAction.- 在
container节点上重复调用render
//class components setState源码
Component.prototype.setState = function (partialState, callback) {
this.updater.enqueueSetState(this, partialState, callback, 'setState');
};
//updater源码
const classComponentUpdater = {
isMounted,
enqueueSetState(inst, payload, callback) {
// 1. 获取class实例对应的fiber节点
const fiber = getInstance(inst);
// 2. 创建update对象
const eventTime = requestEventTime();
const lane = requestUpdateLane(fiber); // 确定当前update对象的优先级
const update = createUpdate(eventTime, lane);
update.payload = payload;
if (callback !== undefined && callback !== null) {
update.callback = callback;
}
// 3. 将update对象添加到当前Fiber节点的updateQueue队列当中
enqueueUpdate(fiber, update);
// 4. 进入reconciler运作流程中的`输入`环节
scheduleUpdateOnFiber(fiber, lane, eventTime); // 传入的lane是update优先级
},
};// ...省略部分代码
export function scheduleUpdateOnFiber(
fiber: Fiber, // fiber表示被更新的节点
lane: Lane, // lane表示update优先级
eventTime: number,
) {
const root = markUpdateLaneFromFiberToRoot(fiber, lane);
if (lane === SyncLane) {
if (
(executionContext & LegacyUnbatchedContext) !== NoContext &&
(executionContext & (RenderContext | CommitContext)) === NoContext
) {
// 初次渲染
performSyncWorkOnRoot(root);
} else {
// 对比更新
ensureRootIsScheduled(root, eventTime);
}
}
mostRecentlyUpdatedRoot = root;
}- 属于
react-dom包, 该对象暴露有render,unmount方法, 通过调用该实例的render方法, 可以引导 react 应用的启动.
fiberRoot对象- 属于
react-reconciler包, 作为react-reconciler在运行过程中的全局上下文, 保存 fiber 构建过程中所依赖的全局状态. - 其大部分实例变量用来存储
fiber 构造循环(详见两大工作循环)过程的各种状态.react 应用内部, 可以根据这些实例变量的值, 控制执行逻辑.
- 属于
HostRootFiber对象- 属于
react-reconciler包, 这是 react 应用中的第一个 Fiber 对象, 是 Fiber 树的根节点, 节点的类型是HostRoot.
- 属于
调度中心核心代码SchedulerHostConfig.default.js
//请求调度
requestHostCallback = function (callback) {
// 1. 保存callback
scheduledHostCallback = callback;
if (!isMessageLoopRunning) {
isMessageLoopRunning = true;
// 2. 通过 MessageChannel 发送消息
port.postMessage(null);
}
};cancelHostCallback = function () {
scheduledHostCallback = null;
}const localPerformance = performance;
// 获取当前时间
getCurrentTime = () => localPerformance.now();
// 时间切片周期, 默认是5ms(如果一个task运行超过该周期, 下一个task执行之前, 会把控制权归还浏览器)
let yieldInterval = 5;
// 当前时间切片的截止时间
let deadline = 0;
// 最大时间切片周期
const maxYieldInterval = 300;
let needsPaint = false;
/**
* @info https://developer.mozilla.org/en-US/docs/Web/API/Scheduling/isInputPending
* @description 判断当前是否有用户尝试和页面进行交互
*/
const scheduling = navigator.scheduling;
// 是否让出主线程
shouldYieldToHost = function () {
const currentTime = getCurrentTime();
if (currentTime >= deadline) {
if (needsPaint || scheduling.isInputPending()) {
// There is either a pending paint or a pending input.
return true;
}
// There's no pending input. Only yield if we've reached the max
// yield interval.
return currentTime >= maxYieldInterval; // 在持续运行的react应用中, currentTime肯定大于300ms, 这个判断只在初始化过程中才有可能返回false
} else {
// There's still time left in the frame.
return false;
}
};
// 请求绘制
requestPaint = function () {
needsPaint = true;
};
// 设置时间切片的周期
forceFrameRate = function (fps) {
if (fps < 0 || fps > 125) {
// Using console['error'] to evade Babel and ESLint
console['error'](
'forceFrameRate takes a positive int between 0 and 125, ' +
'forcing frame rates higher than 125 fps is not supported',
);
return;
}
if (fps > 0) {
yieldInterval = Math.floor(1000 / fps);
} else {
// reset the framerate
yieldInterval = 5;
}
};创建更新:当一个状态更新被触发时(例如,通过 setState),React 会创建一个新的更新,并将其添加到对应组件的更新队列中。
调度更新:React 会根据更新的优先级和当前时间,计划一个新的渲染任务。这个任务会在浏览器的空闲时间执行。
开始工作循环:在浏览器的空闲时间,React 会开始一个工作循环。在这个循环中,React 会遍历 Fiber 树,找到需要更新的 Fiber 节点,并生成一个新的 Fiber 树。
释放控制权:如果在执行工作循环的过程中,浏览器的空闲时间用完了,那么 React 会释放控制权,让浏览器有机会执行其他任务。然后,当浏览器再次有空闲时间时,React 会继续执行工作循环。
提交更新:当新的 Fiber 树准备好后,React 会将其提交到 DOM。这会导致浏览器重新渲染 UI。
每一次 while循环的退出就是一个时间切片, 深入分析 while循环的退出条件:
- 队列被完全清空: 这种情况就是很正常的情况, 一气呵成, 没有遇到任何阻碍.
- 执行超时: 在消费
taskQueue时, 在执行task.callback之前, 都会检测是否超时, 所以超时检测是以task为单位.- 如果某个
task.callback执行时间太长(如:fiber树很大, 或逻辑很重)也会造成超时 - 所以在执行
task.callback过程中, 也需要一种机制检测是否超时, 如果超时了就立刻暂停task.callback的执行.
- 如果某个
消费任务队列的过程中, 可以消费 1~n个 task, 甚至清空整个 queue. 但是在每一次具体执行 task.callback之前都要进行超时检测, 如果超时可以立即退出循环并等待下一次调用.
在时间切片的基础之上, 如果单个 task.callback执行时间就很长(假设 200ms). 就需要 task.callback自己能够检测是否超时, 所以在 fiber 树构造过程中, 每构造完成一个单元, 都会检测一次超时(源码链接), 如遇超时就退出 fiber树构造循环, 并返回一个新的回调函数(就是此处的 continuationCallback)并等待下一次回调继续未完成的 fiber树构造.
const performWorkUntilDeadline = () => {
if (scheduledHostCallback !== null) {
const currentTime = getCurrentTime(); // 1. 获取当前时间
deadline = currentTime + yieldInterval; // 2. 设置deadline
const hasTimeRemaining = true;
try {
// 3. 执行回调, 返回是否有还有剩余任务
const hasMoreWork = scheduledHostCallback(hasTimeRemaining, currentTime);
if (!hasMoreWork) {
// 没有剩余任务, 退出
isMessageLoopRunning = false;
scheduledHostCallback = null;
} else {
port.postMessage(null); // 有剩余任务, 发起新的调度
}
} catch (error) {
port.postMessage(null); // 如有异常, 重新发起调度
throw error;
}
} else {
isMessageLoopRunning = false;
}
needsPaint = false; // 重置开关
};A: React Hydration 是 React 在服务器端渲染(SSR)中的一个重要概念。它的主要作用是在客户端接管(或 "激活")服务器渲染的 HTML。
在服务器端渲染(SSR)中,React 组件会被渲染成字符串形式的 HTML,然后发送到客户端。然而,这些 HTML 是静态的,无法响应用户交互。为了让这些 HTML 变得可以交互,React 提供了一个过程叫做 "hydration"。在 hydration 过程中,React 会遍历服务器渲染的 HTML,为每个 HTML 元素创建对应的 React 组件实例,并添加事件监听器,使得这些 HTML 变得可以响应用户交互。这个过程通常在页面首次加载完成后进行,由 ReactDOM.hydrate 函数触发。ReactDOM.hydrate 函数的使用方式与 ReactDOM.render 函数类似,都是接受一个 React 元素和一个 DOM 容器作为参数。但是,ReactDOM.hydrate 函数会假设 DOM 容器中的内容是由服务器渲染的 HTML,并尝试复用这些 HTML,而不是重新渲染。
ReactDOM.hydrate(<App />, document.getElementById("root"));A:
- 接收更新 :当一个组件需要更新(例如,由于状态变化或接收到新的 props)时,React 会在这个组件的 Fiber 节点上调度一个更新。这通常通过
scheduleUpdateOnFiber函数完成。- 安排工作 :React 会根据更新的优先级(在 React 中,这被称为 "lane")来决定何时处理这个更新。优先级高的更新会被优先处理,优先级低的更新可能会被推迟。这通常通过
ensureRootIsScheduled和scheduleUpdateOnFiber函数完成。- 开始工作循环 :当有待处理的更新时,React 会开始一个新的工作循环。在工作循环中,React 会遍历 Fiber 树,找到需要更新的 Fiber 节点,并生成一个新的 Fiber 树。这通常通过
performUnitOfWork和workLoop函数完成。- 提交更新 :当新的 Fiber 树准备好后,React 会将其提交到 DOM。这会导致浏览器重新渲染 UI。这通常通过
commitRoot函数完成。
A:
markContainerAsRoot是 React 的内部函数,它的主要作用是将一个 DOM 容器(通常是你的 React 应用的根 DOM 节点)和一个 FiberRoot 对象关联起来。这个函数在 React 的源码中的实现如下:function markContainerAsRoot(hostRoot, node) { node[internalContainerInstanceKey] = hostRoot; }在这段代码中,
hostRoot是一个 FiberRoot 对象,node是一个 DOM 容器。internalContainerInstanceKey是一个特殊的 key,它在 React 的源码中被定义为一个 Symbol。这个函数将 FiberRoot 对象
hostRoot存储在 DOM 容器node的internalContainerInstanceKey属性中。这样,我们就可以通过 DOM 容器获取到对应的 FiberRoot 对象。
A:
调度更新 :当一个组件需要更新时,React 会在这个组件的 Fiber 节点上调度一个更新。这个更新会被分配到一个特定的 lane(优先级)。
开始工作循环 :React 会开始一个新的工作循环。在工作循环中,React 会遍历 Fiber 树,找到需要更新的 Fiber 节点,并生成一个新的 Fiber 树。这个过程被称为 "reconciliation"。
中断和恢复工作 :在工作循环中,React 可以根据需要中断和恢复工作。例如,当有一个高优先级的更新需要处理时,React 可以中断当前的工作,转而处理这个高优先级的更新。然后,当高优先级的更新处理完后,React 可以恢复之前被中断的工作。这就是所谓的 "可中断" 渲染。
提交更新 :当新的 Fiber 树准备好后,React 会将其提交到 DOM。这会导致浏览器重新渲染 UI。
// 调度更新 function scheduleUpdateOnFiber(fiber, lane) { // 将更新添加到 fiber 的更新队列中 fiber.updateQueue.push({ lane, // ...其他更新信息 }); // 安排工作 scheduleWork(fiber, lane); } // 安排工作 function scheduleWork(fiber, lane) { // 根据 lane(优先级)决定何时开始这个更新 // ... // 开始工作循环 workLoop(); } // 工作循环 function workLoop() { while (nextUnitOfWork !== null) { // 执行一个工作单元,并获取下一个工作单元 nextUnitOfWork = performUnitOfWork(nextUnitOfWork); } } // 执行一个工作单元 function performUnitOfWork(unitOfWork) { // 更新这个 fiber 节点 // ... // 返回下一个工作单元 return unitOfWork.child; } // 提交更新 function commitRoot(root) { // 遍历新的 Fiber 树,并将其提交到 DOM // ... }
在 React 中,"栈帧" 是 Fiber 架构中的一个概念。每个 Fiber 对象可以被看作是一个栈帧。当 React 在执行组件的渲染函数或生命周期方法时,它会创建一个新的 Fiber 对象,这个对象包含了当前执行上下文的信息,如当前的 props、state、context 等。
栈帧在 React 中的主要作用如下:
- 保存状态 :每个 Fiber 对象都有一个
memoizedState属性,这个属性用于保存组件的 state。当组件状态更新时,React 会创建一个新的 Fiber 对象,并更新其memoizedState属性。 - 保存上下文 :每个 Fiber 对象都有一个
contextDependencies属性,这个属性用于保存组件的 context 依赖。当 context 更新时,React 会遍历 Fiber 树,找到所有依赖该 context 的 Fiber 对象,并将它们标记为需要更新。 - 支持时间切片和并发模式 :由于每个 Fiber 对象都是一个独立的栈帧,React 可以在执行过程中暂停和恢复任何 Fiber 对象。这使得 React 可以实现时间切片和并发模式。
- 支持 Hooks :每个 Fiber 对象都有一个
memoizedState和updateQueue属性,这些属性用于保存 Hooks 的状态和更新。当组件使用 Hooks 时,React 会将 Hooks 的状态和更新保存在 Fiber 对象中。














