Important
程序有以下三种运行方式
- 二进制文件运行(推荐!!!):去 RELEASE 页面下载正确的系统及架构的文件,解压后打开即可
- Docker 运行:
docker run --name gdut-course-grabber -p 5000:5000 gamernotitle/gdut-course-grabber - 源码运行:
pip install pdm && pdm sync && python -m gdut_course_grabber
Warning
在完成下面的所有配置后,不要再刷新/重新登录教务系统,会导致原来的 JSESSIONID 失效,请求未授权;也不要过早地添加任务,JSESSIONID 会过期!
首先,我们先访问教务系统
登录后,我们按下键盘上的F12,打开控制台后,点击顶上的应用程序(或写作 Application),在左侧点击 Cookie,再点击它的子节点 https://jxfw.gdut.edu.cn,就能够看到如图所示的 JSESSIONID
复制下来,填入程序的课程列表顶上的 JSESSIONID 输入框,并点击「保存并登录」按钮,如果输入正确的话,按钮上方的状态指示器会显示 🟢 已登录
在下方选择自己想要的课程,点击「添加到列表」;点击查看详情可以查看这门课程的详细信息(包括 课程名称、授课学期、授课周次、授课星期、授课内容类型、授课地点、授课教师、授课节次)
点击列表最底下的「加载更多」按钮,可以载入更多的课程,当然你也可以修改分页大小,使得每次加载的课程增多
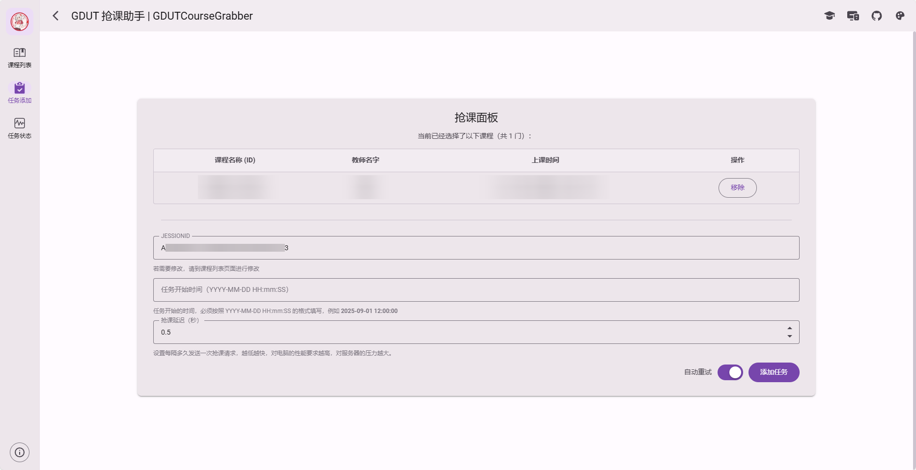
添加完毕自己想要的课程后,在左侧的导航栏点击「任务添加」选项
在此处会显示你已经添加的课程列表,你可以在这里进行移除;确认选择的课程与 JSESSIONID 是正确的后,修改「任务开始时间」和「抢课延迟」
- 任务开始时间是指什么时候开始发送抢课请求,格式必须为
YYYY-MM-DD HH:mm:SS(不懂的自己去了解,这不是程序使用问题的范畴),例如填入2024-09-01 12:00:00,那么程序会在 2024 年 9 月 1 日的中午 12:00 整开始发送抢课请求 - 抢课延迟是每一轮抢课后休息多久,单位为
秒,越低延迟越短,对电脑和网络的要求就越高,对服务器的压力也越大 - 自动重试指的是抢课失败是否自动进行重试
确认好上面的内容后,点击添加任务按钮,即可将任务添加到任务列表中
点击导航栏的「任务状态」,进入任务列表
在此处会显示你刚刚添加的任务的一些信息,如 JSESSIONID、已选课程等
其中状态有如下的三种
空闲/完成:表示任务添加了未开始,或者任务已经完成等待开始:表示当前时间还没有到你设定的开始时间,任务在等待中正在进行:表示当前时间已经到达了你设定的开始时间,程序正在抢课
当状态为空闲/完成时,按钮内容显示为「启动」,点击按钮可以开始任务;等待开始/正在进行时,按钮显示为「停止」,点击按钮可以终止任务。
此外,在已选课程的那一列,点击对应的课程,会获取课程的详细信息,并弹出与第一步中点击「查看详情」按钮显示的内容类似的课程详细信息窗口,你可以借此确认你的课程
| GamerNoTitle (Pesy Wu) | ricky8955555 (Phrinky) | KeqingMoe (時雨てる) | Ron-1337 (Ron) | Caramel-Tea (Caramel Tea) |



