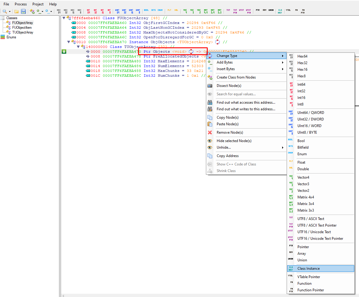
 There are no Class pointer, so how I can show the pointer as a class Thanks