-
Notifications
You must be signed in to change notification settings - Fork 170
400 MByte string truncated at 33 MByte #97
Copy link
Copy link
Closed
Description
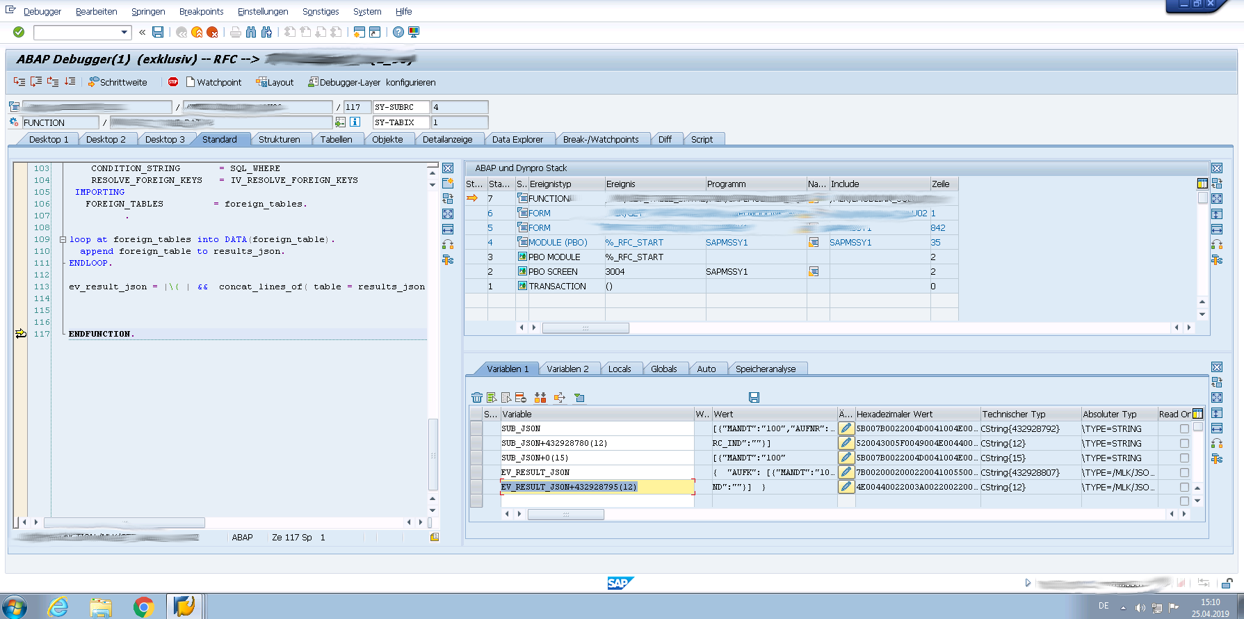
My function module creates a big string containing JSON.
The string is 400 MByte long.
The screenshot shows the variables just before the function module returns the data via rfc to the client.
The client receives the variable EV_RESULT_JSON truncated.
The JSON is truncated and only 33 MByte long.
Since no code of me gets executed between the screenshot and receiving the data I am guess that the issue needs to be in pyRFC or the "sapnwrfc" library.
Related question at StackOveflow: https://stackoverflow.com/questions/55850646/data-gets-truncated-in-sap-rfc
Reactions are currently unavailable
Metadata
Metadata
Assignees
Labels
No labels
