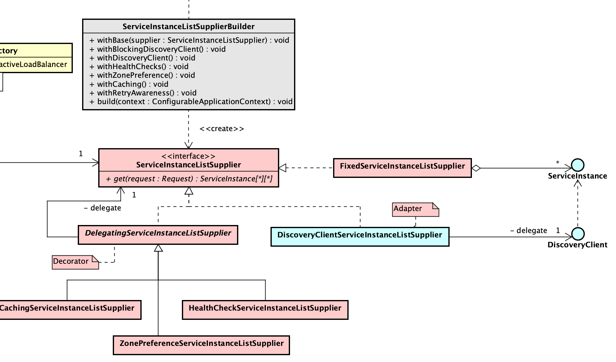
# Description Implement the design below  # Acceptance Criteria 80% Test Coverage