This is a web service write in Python in order to play with the Marvel API (https://developer.marvel.com) and integrate third party services that helps on building software.
The web service starts picking the Hulk as an initial character and choice a random story that he participates. Bellow the story choiced, the service shows all characters that are in the story. You can select another one clicking in the character picture.
- Travis: Continuous integration
- Requires.io: Keep the project secure by monitoring its dependencies
- Coveralls: Track your code coverage over time
- Papertrail: Log management (when app is deployed)
- Heroku Redis: NoSQL database (when app is deployed)
- NewRelic Lets developers, ops, and tech teams measure and monitor the performance of their applications and infrastructure.
- Python 3+
- Redis (for caching)
- Marvel API keys (get yours in https://developer.marvel.com)
| Variable | Description | Default Value |
|---|---|---|
MARVEL_PUBLIC_KEY |
Your Marvel public key | |
MARVEL_PRIVATE_KEY |
You Marvel private key | |
REDIS_URL |
Redis connection string | redis://localhost |
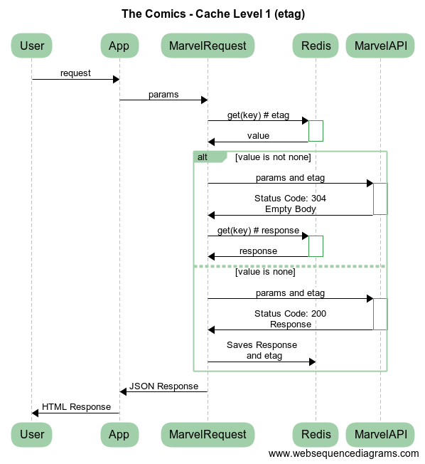
TC_ENABLE_CACHE_L1 |
Enables the Marvel API cache (etag) | False |
TC_ENABLE_CACHE_L2 |
Enables the application cache | False |
TC_LIMIT_PAGES |
Limits the number of pages returned in searches |
You will need Redis installed and running in order to play with the application. You can install it using:
- Instructinos: https://redis.io/download
docker run --name marvel-redis \
-p 6379:6379 \
-v ~/workspace/docker-volumes/marvel-redis:/data \
-d redis:3.2.6$ git clone https://github.com/fernandoe/the-comics
$ cd the-comics
$ virtualenv .venv --python=python3
$ source .venv/bin/activate
$ pip install -r requirements/development.txt
$ export FLASK_DEBUG=1
$ export MARVEL_PRIVATE_KEY=[your private key]
$ export MARVEL_PUBLIC_KEY=[your public key]
$ export PYTHONPATH=src
$ export TC_ENABLE_CACHE_L1=True
$ export TC_ENABLE_CACHE_L2=True
$ export TC_LIMIT_PAGES=3
$ python src/app.py$ git clone https://github.com/fernandoe/the-comics
$ cd the-comics
$ heroku create
$ heroku config:set MARVEL_PRIVATE_KEY=[your private key]
$ heroku config:set MARVEL_PUBLIC_KEY=[your public key]
$ heroku config:set PYTHONPATH=src
$ heroku config:set TC_ENABLE_CACHE_L1=True
$ heroku config:set TC_ENABLE_CACHE_L2=True
$ heroku config:set TC_LIMIT_PAGES=3
$ heroku addons:create papertrail
$ heroku addons:create heroku-redis:hobby-dev
$ heroku addons:create newrelic:wayne # Install NewRelic
$ heroku config:set NEW_RELIC_APP_NAME='The Comics' # NewRelic configuration
$ git push heroku master
$ heroku openContributions are welcome! Please feel free to submit a Pull Request.



