- Hoàng Việt Hưng 21020079
- Vũ Thái Hưng 21020336
- Vũ Thế Hoàn 21020321
- Link Website demo: https://hmusicdxh.000webhostapp.com/index.php

- Mục đích: Nghe và chia sẻ âm nhạc
- Chức năng:
- Có thể đăng kí, đăng nhập và đăng xuất tài khoản của mình.
- Thêm nhạc sĩ,thêm và chỉnh sửa thông tin và đăng tải nhạc.
- Nghe và tải các bài hát về thiết bị của mình.
- Xếp hạng các bài hát dựa theo số lượt nghe và lượt tải về.
- Tìm kiếm nhạc và nghệ sĩ theo tên và thể loại.
- Phân loại bài hát theo nghệ sĩ sáng tác, thể loại nhạc.
- Hiển thị những bài hát đã nghe gần đây.
- Nhận xét về các bài hát đó.
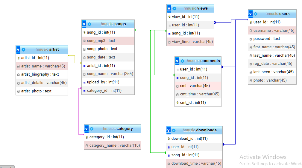
- Bảng users lưu trữ thông tin người dùng.
- Bảng views lưu trữ thông tin về lượt nghe bài hát.
- Bảng artists lưu trữ thông tin về nghệ sĩ.
- Bảng downloads lưu trữ thông tin các lượt tải về.
- Bảng songs lưu trữ thông tin bài hát.
- Bảng comments lưu trữ bình luận của người dùng.
- Bảng category lưu trữ thể loại nhạc
- Sử dụng html, css, bootstrap cho phần frontend.
- Sử dụng phpMyAdmin với ngôn ngữ mysql để truy vấn thông tin.
- Sử dụng php cho phần backend.
