- node
^8.11.3 - npm
^5.6.0
你可以根据下面的命令在本地搭建一个pdman项目:
$ git clone https://gitee.com/robergroup/pdman
$ cd pdman
$ npm install # 安装项目依赖
$ npm run start # 编译代码并且启动electron界面在项目的根目录下你可以运行:
译代码并且启动electron界面
如果你的代码有变化electron界面会自动刷新.
编译并且打包项目代码,打包后的文件将会放在 build 目录下.
编译并且打包项目代码,打包后的文件将会放在 build 目录下,.
同时electron打包工具启动,生成 windows 安装包放在 dist 目录下。
编译并且打包项目代码,打包后的文件将会放在 build 目录下,.
同时electron打包工具启动,生成 linux 安装包放在 dist 目录下。
编译并且打包项目代码,打包后的文件将会放在 build 目录下,.
同时electron打包工具启动,生成 mac 安装包放在 dist 目录下。
编译并且打包项目代码,打包后的文件将会放在 build 目录下,.
同时electron打包工具启动,生成三个平台安装包放在 dist 目录下。
- 最好的 数据库设计工具
- 最好的 数据库版本管理工具
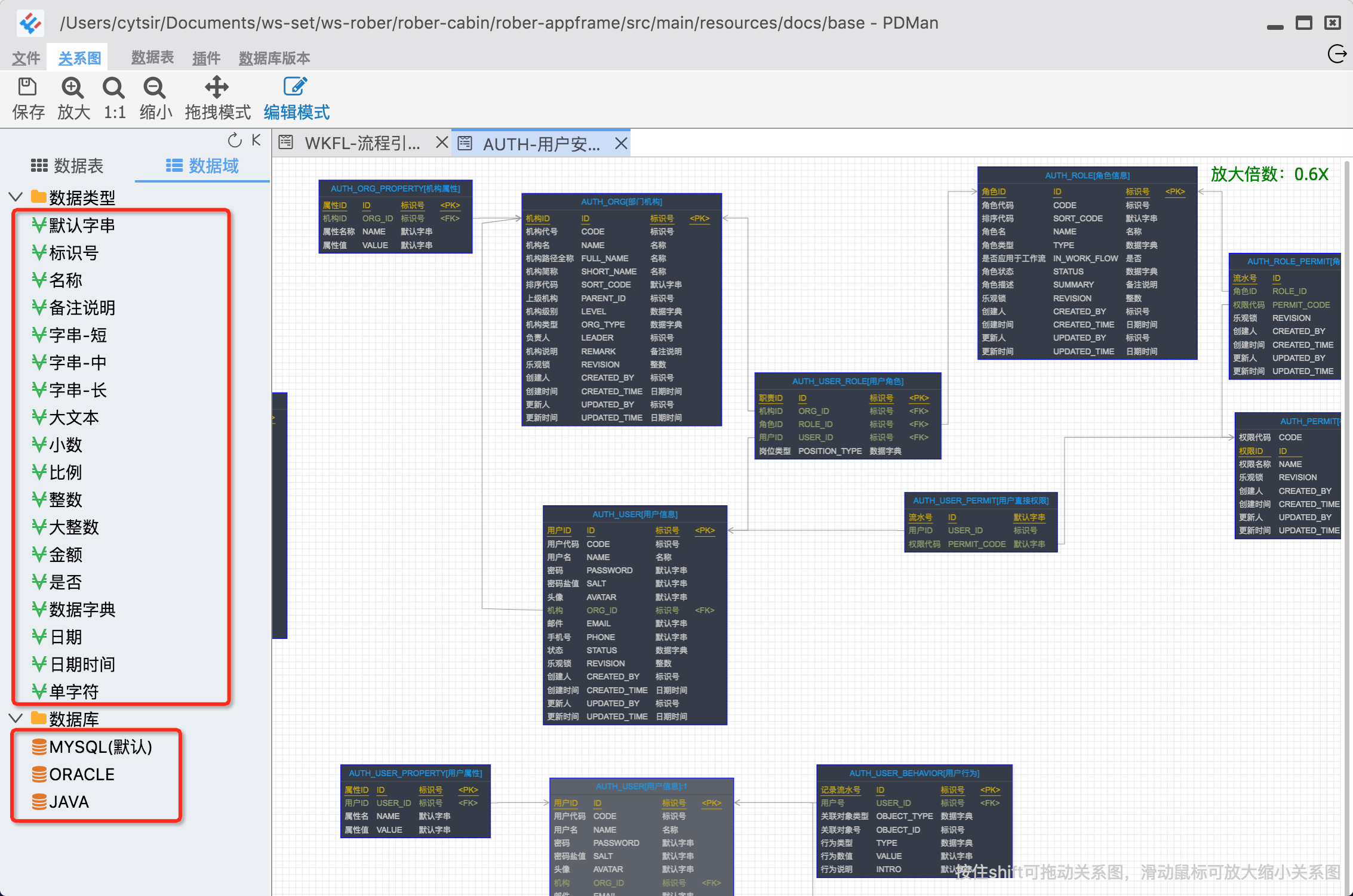
PDMan是由国内知名金融IT上市公司,内部研发团队设计的一款面向数据库模型建模的软件,是PowerDesigner的一个优秀的替代方案.特点如下:
- 免费使用
- 功能简洁,去除晦涩难懂的设置,化繁为简,实用为上,上手非常容易。
- Windows,Mac,Linux三个平台均可以使用(敲黑板,重点)。
- 自带参考案例,学习容易。新建一个项目,完全不需要做任何配置。
- 对开发极其友好,可生成各种数据库以及编程语言的模型类。
- 目前系统默认实现了MySQL,Oracle,Java的代码自动生成,并且带注释。其他类型的数据库或语言,只需要添加相应的“数据库”并设置好相应的doT模板就可以了。
- 一键自动生成数据表结构文档,方便客户交付。
- 数据库 版本管理 以及 数据库同步 功能,解决数据库版本管理的一大痛点。
- 生成数据库脚本以及提供导出功能。
站在巨人的肩上,PDMan的推出,离不开开源的支持,主要使用到的技术如下:
- React(https://reactjs.org/)
- Electron(https://github.com/electron/electron)
- font-awesome(http://www.fontawesome.com.cn)
- AntV-G6 (http://antvis.github.io/g6/doc/index.html)
- highlightjs(https://highlightjs.org)
- ace editor(https://ace.c9.io)
- doT.js(http://olado.github.io)





















