-
Notifications
You must be signed in to change notification settings - Fork 8k
Disable PACKAGE_* preprocessor symbols #4020
New issue
Have a question about this project? Sign up for a free GitHub account to open an issue and contact its maintainers and the community.
By clicking “Sign up for GitHub”, you agree to our terms of service and privacy statement. We’ll occasionally send you account related emails.
Already on GitHub? Sign in to your account
Conversation
Autoconf defines PACKAGE_* symbols: - PACKAGE_NAME - PACKAGE_VERSION - PACKAGE_TARNAME - PACKAGE_STRING - PACKAGE_BUGREPORT - PACKAGE_URL and appends them to the generated config.h.in files. With AC_INIT change via afd52f9 where package version, URL, bug report location are defined, these preprocessor macros are then non empty strings. When using phpize, PHP shares the config files in extensions, warnings of redefined macros appear, such as: - `warning: 'PACKAGE_NAME' macro redefined` This patch now disables these non utilized symbols in the generated config header files. Better practice would be to include only API specific headers where needed but this would require even more refactorings. Some extensions such as pcre, pgsql, and pdo_pgsql solve this issue by undefining some of these symbols before including the library configuration headers in the code also. Because these symbols can be defined by any library which uses Autotools. Additionally, the unused PACKAGE_* symbols were cleaned for the bundled libmbfl library.
|
Can we just drop these from AC_INIT? |
They will be still defined in the php_config.h in any case... That's why these need to be done basically also:
Otherwise, we can call just AC_INIT but this won't solve the main problem I think... |
|
Can the two places you linked be dropped after this patch? This looks like a pretty big hack, but I'm not sure what else can be done. https://stackoverflow.com/a/49548048/385378 also suggests that there is no good way to disable this... |
Yes, all those can be dropped after this patch (pcre, pdo_pgsql, and pgsql). But I agree, it is ugly patch. No solution here will be decent actually (only previous state is what PHP has in it already and no one notices it actually). From my understanding here, with current versions and the state of Autoconf, there is no other option but to go into a custom hack such as this or using generated configuration headers a bit more consistently and carefully or having a customized predefined php_config.h.in template file in the Git repository. These generated configuration headers seem to be designed and intended to be used a bit differently than what libraries and PHP do on some places. Each library is supposed to include its own (private/project level) config.h file only in *.c files without conflicting on one another when the headers of different libraries are included. Yes, it is a usual problem with defined symbols actually because namespacing things is not a practice in these libraries or some prefixing practices. However, the problem will always be present no matter if changing configure.ac or not. With any library which is not including configuration headers in *.c files and is doing that in its api headers (such as for example pcre library and postgresql lib probably) the redefined warnings will show. For example, libfoo in the future which PHP might want to use by including its header file I'll leave the decision to you here: a - clean config template (something like this patch) - I'll check if it can be done a bit nicer also |
nikic
left a comment
There was a problem hiding this comment.
Choose a reason for hiding this comment
The reason will be displayed to describe this comment to others. Learn more.
Okay, as this version allows to drop a bunch of undefs in various places, let's go with it.
configure.ac
Outdated
| # Disable PACKAGE_* symbols in main/php_config.h.in | ||
| $SED -e 's/^#undef PACKAGE_[^ ]*/\/\* & \*\//g' < $srcdir/main/php_config.h.in \ | ||
| > $srcdir/main/php_config.h.in.tmp && \ | ||
| mv $srcdir/main/php_config.h.in.tmp $srcdir/main/php_config.h.in |
There was a problem hiding this comment.
Choose a reason for hiding this comment
The reason will be displayed to describe this comment to others. Learn more.
Use sed -i instead?
There was a problem hiding this comment.
Choose a reason for hiding this comment
The reason will be displayed to describe this comment to others. Learn more.
-i is not posix compliant option for sed :) Yes, I'd love to use the inplace directly also but it would need to be adjusted based on the system (BSD based and GNU based ones). Let me check...
There was a problem hiding this comment.
Choose a reason for hiding this comment
The reason will be displayed to describe this comment to others. Learn more.
Ugh :( I guess it's fine then...
|
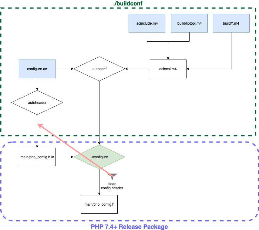
And additionally, another more logical option is to move the php_config.h.in and config.h.in cleanups to the buildconf and phpize step, so the processed files are shipped with the release directly. So the commit 99e0cea moves all that to buildconf and phpize parts (approx): |
nikic
left a comment
There was a problem hiding this comment.
Choose a reason for hiding this comment
The reason will be displayed to describe this comment to others. Learn more.
Yes, this approach looks better... Nice graphic :)
|
Applied via 69b20f5 to PHP-7.4+. |

Hello, this is a fix for issue with phpize and redefined macros mentioned in #3967