Skip to content

ronaldnguyen/ActiveDirectoryHomeLab

Folders and files

NameName
Last commit message
Last commit date

Latest commit

 

History

15 Commits
 
 
 
 

Repository files navigation

Active Directory Home Lab

Description

In this project, I used Active Directory and Virtual Machines to enable generated client users to access the internet via domain controller and the virtual private network. I created one Virtual Machine to install Active Directory and to create a domain. Then I setup a NAT/RAS so clients on the private network can access the Internet through the domain controller. Then I setup a DHCP server so new users will automatically be leased an IP address when creating a Windows 10 machine. Then ran a Powershell scipt to create 1000 users in Active Directory. I created another Virtual Machine to install Windows 10, connected this machine to the domain, logged into one of the generated user accounts to test if domain controlled properly leased an IP address so that the clients can access the Internet. This project can simulate a corporate network where new hires are given domain credentials to login into a corporate computer. Another scenario that this lab can be applied is for students that given a unique student ID to login into the school's computer, accessing the private virtual network.

Languages and Utilities Used

  • PowerShell
  • Active Directory
  • CMD

Environments Used

  • Windows 10
  • Microsoft Server
  • VirtualBox

Lab walk-through:

Creating the VM (Server and Client):
Disk Sanitization Steps

Rename Ethernet Adapters and Set Internal NIC to desired IP,Mask,Gateway,DNS Disk Sanitization Steps

Configure Local Server to install Active Directory Domain Services, Remote Access, DHCP Server Disk Sanitization Steps

Run Powershell script to create over 1000 user accounts Disk Sanitization Steps

Created second VM and gave it admin access, seeing if the domain controller properly leased an IP address Disk Sanitization Steps

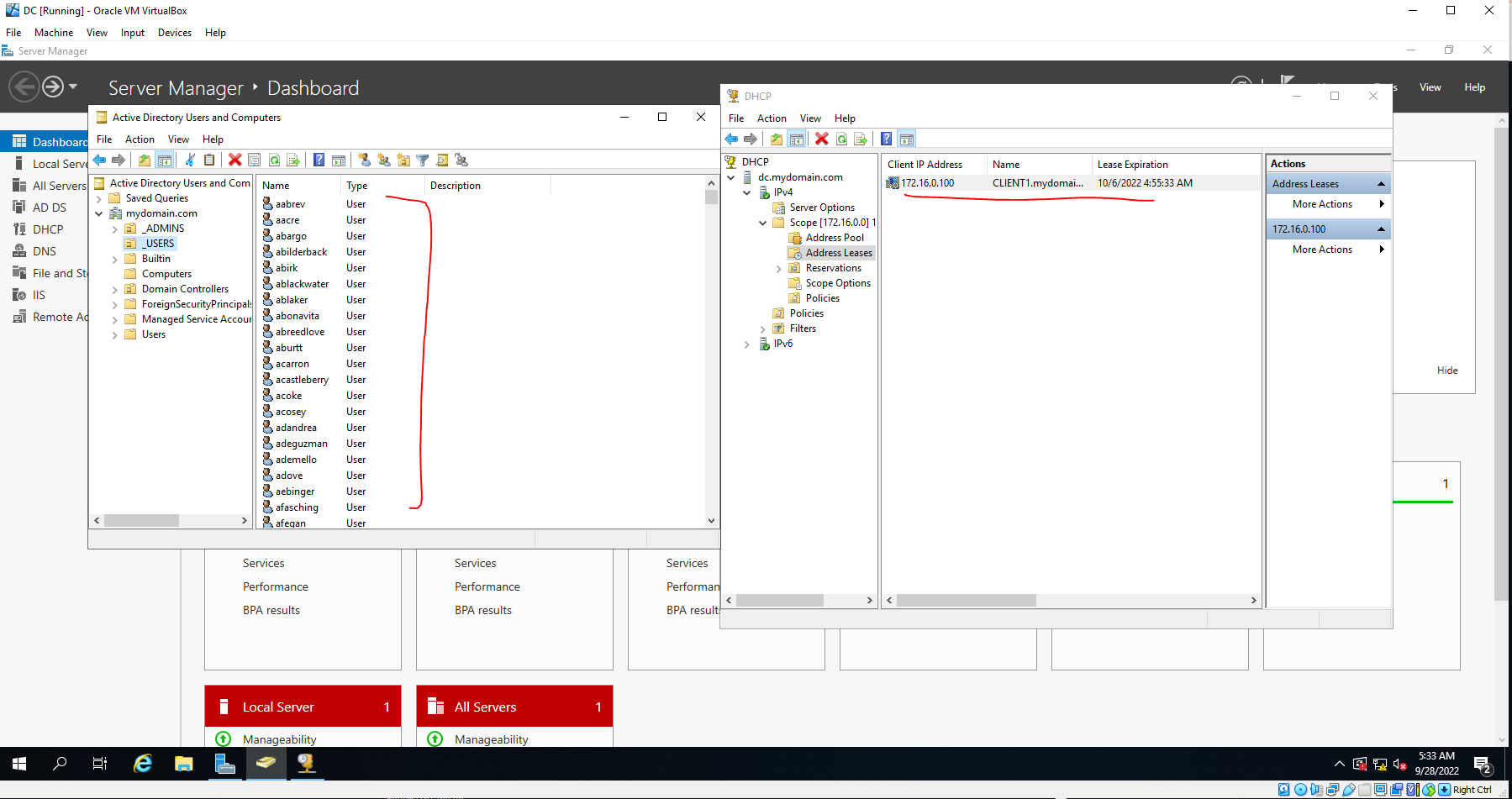
Confirmed the created users and see that client computer is being properly recognized in Active Directory Disk Sanitization Steps

Confirmed the connectivity of the client computer to the Internet Disk Sanitization Steps

About

No description, website, or topics provided.

Resources

Stars

Watchers

Forks

Releases

No releases published

Packages

 
 
 

Contributors