-
Notifications
You must be signed in to change notification settings - Fork 281
ENH: adding MedialSkeleton extension #1820
New issue
Have a question about this project? Sign up for a free GitHub account to open an issue and contact its maintainers and the community.
By clicking “Sign up for GitHub”, you agree to our terms of service and privacy statement. We’ll occasionally send you account related emails.
Already on GitHub? Sign in to your account
Conversation
|
Can this have a more descriptive name? I see you don't have much documentation yet, so I'm not sure what a good name would be, but maybe it's related to skeletonizing segmentations? It's not clear what CMRep is. |
|
More information can be found on https://cmrep.readthedocs.io/en/latest/about.html I can add the link to the description. |
|
@pieper Let me know if there is anything else? I just want to get this rolling so I can ask out collaborators to test and give feedback. |
|
CMRep is still a bit obscure to me, but if you think it's a well-established term in the field it might be okay but I would vote for something more descriptive like SlicerMedialRep so there's a least a hint.
Are you planning to do the rest of the items on the checklist? |
|
Reviewing https://cmrep.readthedocs.io/en/latest/building.html#required-packages, it says that ITK 4.13.2 and VTK 6.3.0 are required. Slicer |
|
@jamesobutler We are only using a few header files as of now from the original cmrep repository (https://github.com/pyushkevich/cmrep). The SlicerCMRep extension builds fine on my current version of Slicer. |
|
I agree that for most users |
|
@pieper The unchecked items are still WIP but planning on adding tutorial, icon, etc once successfully tested. |
|
In regards to the License checkpoint - this is going to be GPL-3.0 like the upstream (https://github.com/pyushkevich/cmrep)? |
If merging this now will facilitate testing and tutorial development I have no problem with that. |
This is a good point, we need to add a license file to the repository. For the code that we write we should be able to use a permissive license (BSD, MIT, or Apache). For the code that is based on what others developed before, we would need to ask Alison if we can distribute with a permissive license. Ideally, we would agree to use a simple permissive license for the whole repository, but if that is not feasible then we could perhaps add a license file that describes what license applies to each folder. We also need to add to the extension description which modules use code with copyleft license. |
We need to ask Paul Yushkevich if they submitted any patent applications for cmrep. It seems that Paul has two patents, but I'm not sure if they cover any part of cmrep, or the methods described just use cmrep. cmrep is distributed with GPL license, which grants royalty-free patent usage rights, so maybe that's sufficiently answers patent usage concerns. |
|
Agreed, it would be much nicer if Alison and Paul could accept a more permissive license for the files used here. |
|
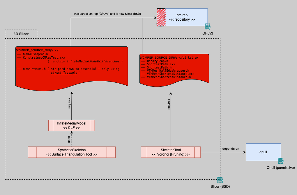
Everyone, the extension was renamed to "MedialSkeleton" and we received permission to distribute the required files (in the red boxes of the diagram) from the cm-rep repository under the Slicer BSD license. The resulting extension does not depend on cm-rep anymore so we don't have any license conflicts anymore. |
|
Let me know if anything else is needed. Otherwise, it would be great if we could get this into the nightly asap. Thank you. |
|
Looks good @che85 . I'll merge now and we can wrap up anything else after you do some testing. |
|
Note the commit check failing, so changing the repo name to SlicerMedialSkeleton is suggested. |
|
Yes, the extension name is good (MedialSkeleton) but for extension name we should add the Slicer prefix. Let's keep everything as is for now to see if the build works well, and then tomorrow we can update the repository name and s4ext file. |
|
Is https://github.com/JolleyLab/MedialSkeleton also valid as a fork of https://github.com/pyushkevich/cmrep_skelGUI? It appears like it should be its own independent repository since it doesn’t seem to match what is seen in the upstream. |
|
@che85 As hinted by @jamesobutler , would it be possible to perform the following: Create an independent project:
Looks like the culprit is the folder
|
|
Here is a cleanup project: https://github.com/jcfr/MedialSkeleton The following command was used: comparison |
|
Done. @jcfr I basically just recreated a new local repository and pushed your copy to ours. Hope that works. Thank you |
|
Make sure to set the new repo to public, it currently is not available at https://github.com/JolleyLab/MedialSkeleton |
|
Good point. Done |
|
Thanks @che85 Few additional nitpicks: Reduce noise updating setting
Set description |
|
I've made Project & wiki tabs, Packages and Releases hidden. I'll now rename the repository to SlicerMedialSkeleton (keeping the extension name MedialSkeleton) and update the s4ext file accordingly. |




Thank you for contributing to 3D Slicer!
To add a new extension with this pull request: Please keep content of "TODO list for submitting a new extension" section and put an 'x' character in the brackets for each todo item to indicate that you have accomplished that prerequisite.
To update an existing extension with this pull request: Please delete all text in this template and just describe which extension is updated and optionally tell us in a sentence what has been changed. To make extension updates easier in the future (so that you don't have to submit a new pull request after each change in your extension), you may consider replacing specific git hash in your s4ext file by a branch name (for example:
masterorreleasefor nightly version;(majorVersion).(minorVersion)such as4.10for stable Slicer version).TODO list for submitting a new extension
[To make sure users can find your extension, understand what it is intended for and how to use it, please complete the checklist below. You do not need to complete all the item by the time you submit the pull request, but most likely the changes will only be merged if all the tasks are done. See more information about the submission process here: https://slicer.readthedocs.io/en/latest/developer_guide/extensions.html]
3d-slicer-extensionGitHub topic so that it is listed here. To edit topics, click the settings icon in the right side of "About" section header and enter3d-slicer-extensionin "Topics" and click "Save changes". To learn more about topics, read https://help.github.com/en/articles/about-topics[If you have any questions or comments then please describe them here.]