Skip to content

Conversation

@bummytime
Copy link
Contributor

@bummytime bummytime commented Sep 7, 2018

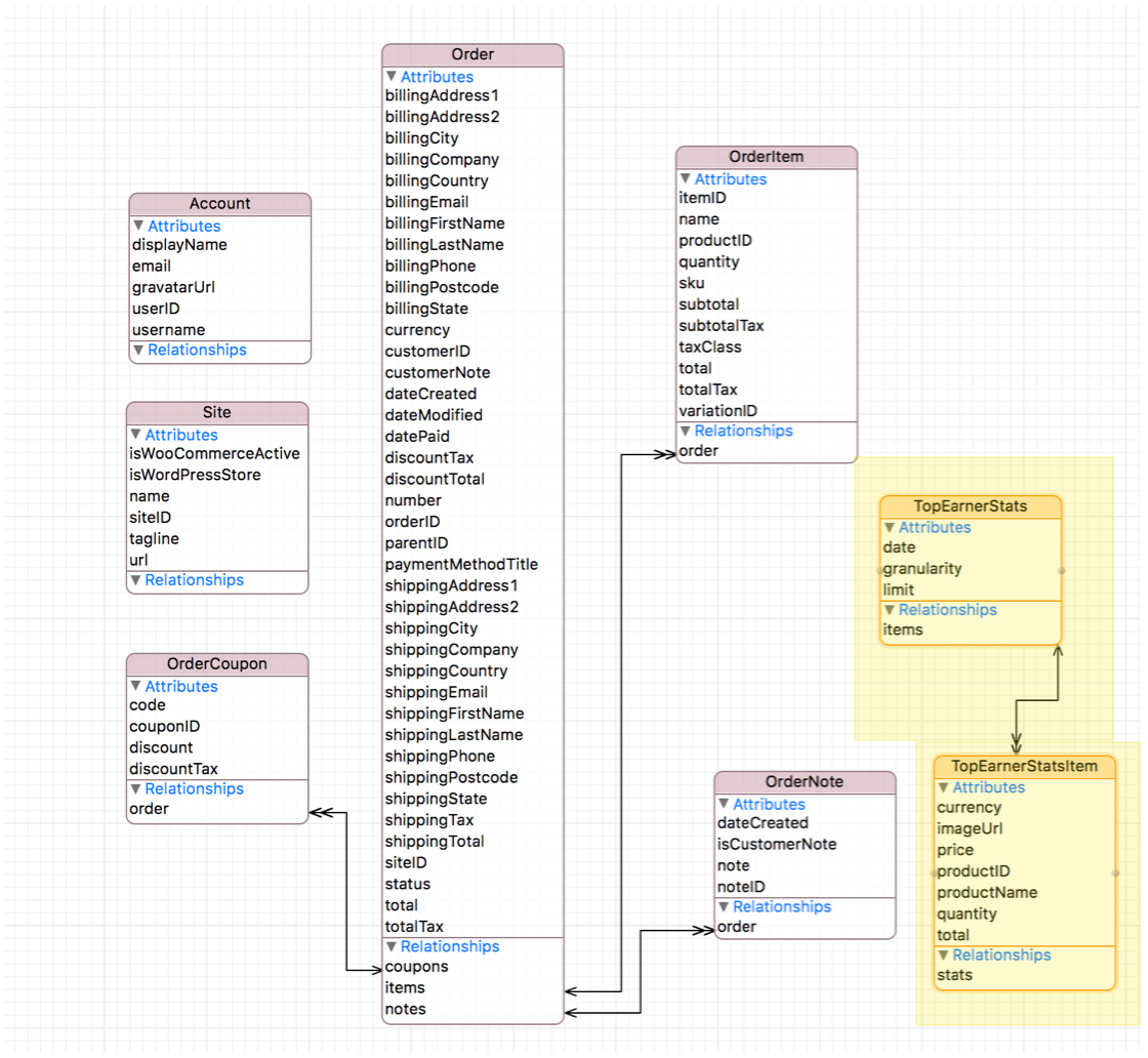
This PR adds support for Top Earners in Storage and Yosemite.

Storage

2 new Storage entities were added: TopEarnerStats and TopEarnerStatsItem:

napkin 94 09-07-18 10 35 35 am

In addition, the data model is now versioned (Model 2) and a light migration should take place for this change. To help matters going forward, I added Storage/Storage/Model/MIGRATIONS.md to help us keep track of and changes to the data model (just like WPiOS).

Yosemite

In the Yosemite fmwk, StatsStore and StatsAction were updated to handle top earners network + storage logic (via retrieveTopEarnerStats()).

Also, I added a bunch of unit tests to support all of this new logic 👆👆👆.

Ref: #178

Testing

No UI to test this out yet, so verify the unit tests are ✅ and the code looks acceptable.

@jleandroperez would you mind taking a peek?

@bummytime bummytime added this to the External open beta milestone Sep 7, 2018
@bummytime bummytime self-assigned this Sep 7, 2018
… feature/178-top-performers-mark2

* 'develop' of github.com:woocommerce/woocommerce-ios: (25 commits)
  OverlayMessageView: Updating StackView Distribution
  OverlayMessageView: MessageLabel is now multiline
  OrdersViewController: Removes extra spaces
  OverlayMessageView: Attach now disables tAMC
  OrdersViewController: Updates message
  OrdersViewController: Removes extra space
  OrdersViewController: Documents transitions
  OrdersViewController: Supporting Empty + Filtered State
  OrdersViewController: Reverts Testing Code
  Revert to this commit to test: Error State
  Revert to this commit to test: Empty State
  OrdersViewController: Handling "Share your Store" Action
  OrdersViewController:  State Management
  OrdersViewController: Updates Sync Signature
  OrdersViewController: Placeholder Orders Management
  OrdersViewController: Wire renamed constants
  OrdersViewController: Implements FSM Management
  OrdersViewController: Nes State Enum
  Implements OverlayMessageView
  UIImage+Woo: New Assets
  ...
@wpmobilebot
Copy link
Collaborator

1 Warning
⚠️ PR has more than 500 lines of code changing. Consider splitting into smaller PRs if possible.

Generated by 🚫 Danger

Copy link
Contributor

@jleandroperez jleandroperez left a comment

Choose a reason for hiding this comment

The reason will be displayed to describe this comment to others. Learn more.

Perfect. End to end!!!

Awesome work Matt!!! :shipit:

## Model 2
- @bummytime 2018-09-05
- Added new entity: `TopEarnerStats`, to encapsulate all of the top earner stats for a given site & granularity
- Added new entity: `TopEarnerStatsItem`, to encapsulate all the top earner stats for a specific product
Copy link
Contributor

Choose a reason for hiding this comment

The reason will be displayed to describe this comment to others. Learn more.

Nice!!!!!

@bummytime bummytime merged commit 28ed413 into develop Sep 7, 2018
@bummytime bummytime deleted the feature/178-top-performers-mark2 branch September 7, 2018 17:18
@designsimply designsimply added feature: stats Related to stats, including Top Performers. and removed [Feat] Dashboard labels May 6, 2021
@peril-woocommerce
Copy link

peril-woocommerce bot commented May 6, 2021

Fails
🚫

Danger failed to run /app/danger-0.o6vtsm2yakf.ts.

Warnings
⚠️ PR has more than 500 lines of code changing. Consider splitting into smaller PRs if possible.

Error TypeError

Cannot read property 'diff' of null
TypeError: Cannot read property 'diff' of null
    at checkCommitDiffs (/app/danger-0.o6vtsm2yakf.ts:43:49)
    at process._tickCallback (internal/process/next_tick.js:68:7)

Dangerfile

38|         if (git === undefined) {
39|             console.log("About to crash due to an error")
40|             console.log("File:", thisFile)
41|             console.log("Danger Object: ", danger)
42| 
---------------------------------------------------^
43|             if (danger !== undefined) {
44|                 console.log("Danger is no longer defined")
45|             }
46|             else {

Generated by 🚫 dangerJS

@AliSoftware AliSoftware added feature: stats Related to stats, including Top Performers. and removed feature: stats Related to stats, including Top Performers. labels May 6, 2021
Sign up for free to join this conversation on GitHub. Already have an account? Sign in to comment

Labels

feature: stats Related to stats, including Top Performers.

Projects

None yet

Development

Successfully merging this pull request may close these issues.

6 participants